В соответствии со статьей 80 Налогового кодекса Российской Федерации (Собрание законодательства Российской Федерации, 1998, N 31, ст. 3824; 1999, N 28, ст. 3487; 2001, N 53, ст. 5016; 2003, N 23, ст. 2174; 2004, N 27, ст. 2711; 2006, N 31, ст. 3436; 2007, N 1, ст. 28, ст. 31; 2010, N 31, ст. 4198; N 48, ст. 6247), в целях реализации положений главы 31 "Земельный налог" части второй Налогового кодекса Российской Федерации (Собрание законодательства Российской Федерации, 2000, N 32, ст. 3340; 2004, N 49, ст. 4840; 2005, N 30, ст. 3128; 2006, N 23, ст. 2382; N 45, ст. 4630; N 50, ст. 5279; 2007, N 1, ст. 31; N 31, ст. 4013; 2008, N 30, ст. 3611; 2009, N 48, ст. 5733; 2010, N 31, ст. 4198; N 40, ст. 4969; N 48, ст. 6249; 2011, N 1, ст. 7) приказываю:
1. Утвердить:
форму налоговой декларации по земельному налогу согласно приложению N 1 к настоящему приказу;
формат представления налоговой декларации по земельному налогу в электронном виде согласно приложению N 2 к настоящему приказу;
Порядок заполнения налоговой декларации по земельному налогу согласно приложению N 3 к настоящему приказу.
2. Установить, что настоящий приказ применяется начиная с представления налоговой декларации по земельному налогу за налоговый период - 2011 год.
| Руководитель Федеральной налоговой службы |
М. Мишустин |
Зарегистрировано в Минюсте РФ 9 декабря 2011 г.
Регистрационный N 22530
┌─┐ ┌─┐ ┌─┬─┬─┬─┬─┬─┬─┬─┬─┬─┬─┬─┐
└─┘ штрих-код └─┘ ИНН │ │ │ │ │ │ │ │ │ │ │ │ │
0750 5010 └─┴─┴─┴─┴─┴─┴─┴─┴─┴─┴─┴─┘
┌─┬─┬─┬─┬─┬─┬─┬─┬─┐ ┌─┬─┬─┐
КПП │ │ │ │ │ │ │ │ │ │ Стр. │0│0│1│
└─┴─┴─┴─┴─┴─┴─┴─┴─┘ └─┴─┴─┘
Форма по КНД 1153005
Налоговая декларация по земельному налогу
┌─┬─┬─┐ ┌─┬─┐ ┌─┬─┬─┬─┐
Номер корректировки │ │ │ │ Налоговый период (код)│ │ │ Отчетный год│ │ │ │ │
└─┴─┴─┘ └─┴─┘ └─┴─┴─┴─┘
┌─┬─┬─┬─┐ ┌─┬─┬─┐
Представляется в налоговый орган (код) │ │ │ │ │ по месту нахождения (учета) (код)│ │ │ │
└─┴─┴─┴─┘ └─┴─┴─┘
┌─┬─┬─┬─┬─┬─┬─┬─┬─┬─┬─┬─┬─┬─┬─┬─┬─┬─┬─┬─┬─┬─┬─┬─┬─┬─┬─┬─┬─┬─┬─┬─┬─┬─┬─┬─┬─┬─┬─┬─┐
│ │ │ │ │ │ │ │ │ │ │ │ │ │ │ │ │ │ │ │ │ │ │ │ │ │ │ │ │ │ │ │ │ │ │ │ │ │ │ │ │
└─┴─┴─┴─┴─┴─┴─┴─┴─┴─┴─┴─┴─┴─┴─┴─┴─┴─┴─┴─┴─┴─┴─┴─┴─┴─┴─┴─┴─┴─┴─┴─┴─┴─┴─┴─┴─┴─┴─┴─┘
┌─┬─┬─┬─┬─┬─┬─┬─┬─┬─┬─┬─┬─┬─┬─┬─┬─┬─┬─┬─┬─┬─┬─┬─┬─┬─┬─┬─┬─┬─┬─┬─┬─┬─┬─┬─┬─┬─┬─┬─┐
│ │ │ │ │ │ │ │ │ │ │ │ │ │ │ │ │ │ │ │ │ │ │ │ │ │ │ │ │ │ │ │ │ │ │ │ │ │ │ │ │
└─┴─┴─┴─┴─┴─┴─┴─┴─┴─┴─┴─┴─┴─┴─┴─┴─┴─┴─┴─┴─┴─┴─┴─┴─┴─┴─┴─┴─┴─┴─┴─┴─┴─┴─┴─┴─┴─┴─┴─┘
┌─┬─┬─┬─┬─┬─┬─┬─┬─┬─┬─┬─┬─┬─┬─┬─┬─┬─┬─┬─┬─┬─┬─┬─┬─┬─┬─┬─┬─┬─┬─┬─┬─┬─┬─┬─┬─┬─┬─┬─┐
│ │ │ │ │ │ │ │ │ │ │ │ │ │ │ │ │ │ │ │ │ │ │ │ │ │ │ │ │ │ │ │ │ │ │ │ │ │ │ │ │
└─┴─┴─┴─┴─┴─┴─┴─┴─┴─┴─┴─┴─┴─┴─┴─┴─┴─┴─┴─┴─┴─┴─┴─┴─┴─┴─┴─┴─┴─┴─┴─┴─┴─┴─┴─┴─┴─┴─┴─┘
(налогоплательщик)
┌─┬─┐ ┌─┬─┐ ┌─┬─┐
Код вида экономической деятельности по классификатору ОКВЭД │ │ │.│ │ │.│ │ │
└─┴─┘ └─┴─┘ └─┴─┘
Фoрма реорганизации ┌──┐ ИНН/КПП реорганизованной ┌─┬─┬─┬─┬─┬─┬─┬─┬─┬─┐ ┌─┬─┬─┬─┬─┬─┬─┬─┬─┐
(ликвидация) (код) │ │ организации │ │ │ │ │ │ │ │ │ │ │/│ │ │ │ │ │ │ │ │ │
└──┘ └─┴─┴─┴─┴─┴─┴─┴─┴─┴─┘ └─┴─┴─┴─┴─┴─┴─┴─┴─┘
┌─┬─┬─┬─┬─┬─┬─┬─┬─┬─┬─┬─┬─┬─┬─┬─┬─┬─┬─┬─┐
Номер контактного телефона │ │ │ │ │ │ │ │ │ │ │ │ │ │ │ │ │ │ │ │ │
└─┴─┴─┴─┴─┴─┴─┴─┴─┴─┴─┴─┴─┴─┴─┴─┴─┴─┴─┴─┘
┌─┬─┬─┐ ┌─┬─┬─┐
На │ │ │ │ страницах с приложением подтверждающих документов или их копий на │ │ │ │ листах
└─┴─┴─┘ └─┴─┴─┘
────────────────────────────────────────────────┬────────────────────────────────────────────────
Достоверность и полноту сведений, указанных │ Заполняется работником налогового органа
в настоящей декларации, подтверждаю: │
│ Сведения о представлении декларации
│
┌─┐ 1 - налогоплательщик, │ ┌─┬─┐
│ │ 2 - представитель налогоплательщика │ Данная декларация представлена (код) │ │ │
└─┘ │ └─┴─┘
┌─┬─┬─┬─┬─┬─┬─┬─┬─┬─┬─┬─┬─┬─┬─┬─┬─┬─┬─┬─┐ │ ┌─┬─┬─┐
│ │ │ │ │ │ │ │ │ │ │ │ │ │ │ │ │ │ │ │ │ │ на │ │ │ │ страницах
└─┴─┴─┴─┴─┴─┴─┴─┴─┴─┴─┴─┴─┴─┴─┴─┴─┴─┴─┴─┘ │ └─┴─┴─┘
┌─┬─┬─┬─┬─┬─┬─┬─┬─┬─┬─┬─┬─┬─┬─┬─┬─┬─┬─┬─┐ │ с приложением ┌─┬─┬─┐
│ │ │ │ │ │ │ │ │ │ │ │ │ │ │ │ │ │ │ │ │ │ подтверждающих документов │ │ │ │ листах
└─┴─┴─┴─┴─┴─┴─┴─┴─┴─┴─┴─┴─┴─┴─┴─┴─┴─┴─┴─┘ │ или их копий на └─┴─┴─┘
┌─┬─┬─┬─┬─┬─┬─┬─┬─┬─┬─┬─┬─┬─┬─┬─┬─┬─┬─┬─┐ │
│ │ │ │ │ │ │ │ │ │ │ │ │ │ │ │ │ │ │ │ │ │
└─┴─┴─┴─┴─┴─┴─┴─┴─┴─┴─┴─┴─┴─┴─┴─┴─┴─┴─┴─┘ │
(фамилия, имя, отчество полностью) │
┌─┬─┬─┬─┬─┬─┬─┬─┬─┬─┬─┬─┬─┬─┬─┬─┬─┬─┬─┬─┐ │Дата представления ┌─┬─┐ ┌─┬─┐ ┌─┬─┬─┬─┐
│ │ │ │ │ │ │ │ │ │ │ │ │ │ │ │ │ │ │ │ │ │декларации │ │ │.│ │ │.│ │ │ │ │
└─┴─┴─┴─┴─┴─┴─┴─┴─┴─┴─┴─┴─┴─┴─┴─┴─┴─┴─┴─┘ │ └─┴─┘ └─┴─┘ └─┴─┴─┴─┘
┌─┬─┬─┬─┬─┬─┬─┬─┬─┬─┬─┬─┬─┬─┬─┬─┬─┬─┬─┬─┐ │ ┌─┬─┬─┬─┬─┬─┬─┬─┬─┬─┬─┬─┬─┐
│ │ │ │ │ │ │ │ │ │ │ │ │ │ │ │ │ │ │ │ │ │Зарегистрирована │ │ │ │ │ │ │ │ │ │ │ │ │ │
└─┴─┴─┴─┴─┴─┴─┴─┴─┴─┴─┴─┴─┴─┴─┴─┴─┴─┴─┴─┘ │ за N └─┴─┴─┴─┴─┴─┴─┴─┴─┴─┴─┴─┴─┘
┌─┬─┬─┬─┬─┬─┬─┬─┬─┬─┬─┬─┬─┬─┬─┬─┬─┬─┬─┬─┐ │
│ │ │ │ │ │ │ │ │ │ │ │ │ │ │ │ │ │ │ │ │ │
└─┴─┴─┴─┴─┴─┴─┴─┴─┴─┴─┴─┴─┴─┴─┴─┴─┴─┴─┴─┘ │
┌─┬─┬─┬─┬─┬─┬─┬─┬─┬─┬─┬─┬─┬─┬─┬─┬─┬─┬─┬─┐ │
│ │ │ │ │ │ │ │ │ │ │ │ │ │ │ │ │ │ │ │ │ │ _________________ _________________
└─┴─┴─┴─┴─┴─┴─┴─┴─┴─┴─┴─┴─┴─┴─┴─┴─┴─┴─┴─┘ │ Фамилия, И.О. Подпись
┌─┬─┬─┬─┬─┬─┬─┬─┬─┬─┬─┬─┬─┬─┬─┬─┬─┬─┬─┬─┐ │
│ │ │ │ │ │ │ │ │ │ │ │ │ │ │ │ │ │ │ │ │ │
└─┴─┴─┴─┴─┴─┴─┴─┴─┴─┴─┴─┴─┴─┴─┴─┴─┴─┴─┴─┘ │
┌─┬─┬─┬─┬─┬─┬─┬─┬─┬─┬─┬─┬─┬─┬─┬─┬─┬─┬─┬─┐ │
│ │ │ │ │ │ │ │ │ │ │ │ │ │ │ │ │ │ │ │ │ │
└─┴─┴─┴─┴─┴─┴─┴─┴─┴─┴─┴─┴─┴─┴─┴─┴─┴─┴─┴─┘ │
┌─┬─┬─┬─┬─┬─┬─┬─┬─┬─┬─┬─┬─┬─┬─┬─┬─┬─┬─┬─┐ │
│ │ │ │ │ │ │ │ │ │ │ │ │ │ │ │ │ │ │ │ │ │
└─┴─┴─┴─┴─┴─┴─┴─┴─┴─┴─┴─┴─┴─┴─┴─┴─┴─┴─┴─┘ │
┌─┬─┬─┬─┬─┬─┬─┬─┬─┬─┬─┬─┬─┬─┬─┬─┬─┬─┬─┬─┐ │
│ │ │ │ │ │ │ │ │ │ │ │ │ │ │ │ │ │ │ │ │ │
└─┴─┴─┴─┴─┴─┴─┴─┴─┴─┴─┴─┴─┴─┴─┴─┴─┴─┴─┴─┘ │
(наименование организации - представителя │
налогоплательщика) │
┌─┬─┐ ┌─┬─┐ ┌─┬─┬─┬─┐ │
Подпись_________ Дата │ │ │.│ │ │.│ │ │ │ │ │
└─┴─┘ └─┴─┘ └─┴─┴─┴─┘ │
МП │
Наименование документа, │
подтверждающего полномочия представителя │
┌─┬─┬─┬─┬─┬─┬─┬─┬─┬─┬─┬─┬─┬─┬─┬─┬─┬─┬─┬─┐ │
│ │ │ │ │ │ │ │ │ │ │ │ │ │ │ │ │ │ │ │ │ │
└─┴─┴─┴─┴─┴─┴─┴─┴─┴─┴─┴─┴─┴─┴─┴─┴─┴─┴─┴─┘ │
┌─┬─┬─┬─┬─┬─┬─┬─┬─┬─┬─┬─┬─┬─┬─┬─┬─┬─┬─┬─┐ │
│ │ │ │ │ │ │ │ │ │ │ │ │ │ │ │ │ │ │ │ │ │
└─┴─┴─┴─┴─┴─┴─┴─┴─┴─┴─┴─┴─┴─┴─┴─┴─┴─┴─┴─┘ │
┌─┐ ┌─┐
└─┘ └─┘
┌─┐ ┌─┐ ┌─┬─┬─┬─┬─┬─┬─┬─┬─┬─┬─┬─┐
└─┘ штрих-код └─┘ ИНН │ │ │ │ │ │ │ │ │ │ │ │ │
0750 5027 └─┴─┴─┴─┴─┴─┴─┴─┴─┴─┴─┴─┘
┌─┬─┬─┬─┬─┬─┬─┬─┬─┐ ┌─┬─┬─┐
КПП │ │ │ │ │ │ │ │ │ │ Стр. │ │ │ │
└─┴─┴─┴─┴─┴─┴─┴─┴─┘ └─┴─┴─┘
Раздел 1. Сумма земельного налога, подлежащая уплате в бюджет
Наименование соглашения о разделе продукции (для участков недр, предоставленных в пользование на
условиях СРП)
┌─┬─┬─┬─┬─┬─┬─┬─┬─┬─┬─┬─┬─┬─┬─┬─┬─┬─┬─┬─┬─┬─┬─┬─┬─┬─┬─┬─┬─┬─┬─┬─┬─┬─┬─┬─┬─┬─┬─┬─┐
│ │ │ │ │ │ │ │ │ │ │ │ │ │ │ │ │ │ │ │ │ │ │ │ │ │ │ │ │ │ │ │ │ │ │ │ │ │ │ │ │
└─┴─┴─┴─┴─┴─┴─┴─┴─┴─┴─┴─┴─┴─┴─┴─┴─┴─┴─┴─┴─┴─┴─┴─┴─┴─┴─┴─┴─┴─┴─┴─┴─┴─┴─┴─┴─┴─┴─┴─┘
┌─┬─┬─┬─┬─┬─┬─┬─┬─┬─┬─┬─┬─┬─┬─┬─┬─┬─┬─┬─┬─┬─┬─┬─┬─┬─┬─┬─┬─┬─┬─┬─┬─┬─┬─┬─┬─┬─┬─┬─┐
│ │ │ │ │ │ │ │ │ │ │ │ │ │ │ │ │ │ │ │ │ │ │ │ │ │ │ │ │ │ │ │ │ │ │ │ │ │ │ │ │
└─┴─┴─┴─┴─┴─┴─┴─┴─┴─┴─┴─┴─┴─┴─┴─┴─┴─┴─┴─┴─┴─┴─┴─┴─┴─┴─┴─┴─┴─┴─┴─┴─┴─┴─┴─┴─┴─┴─┴─┘
┌─┬─┬─┬─┬─┬─┬─┬─┬─┬─┬─┬─┬─┬─┬─┬─┬─┬─┬─┬─┬─┬─┬─┬─┬─┬─┬─┬─┬─┬─┬─┬─┬─┬─┬─┬─┬─┬─┬─┬─┐
│ │ │ │ │ │ │ │ │ │ │ │ │ │ │ │ │ │ │ │ │ │ │ │ │ │ │ │ │ │ │ │ │ │ │ │ │ │ │ │ │
└─┴─┴─┴─┴─┴─┴─┴─┴─┴─┴─┴─┴─┴─┴─┴─┴─┴─┴─┴─┴─┴─┴─┴─┴─┴─┴─┴─┴─┴─┴─┴─┴─┴─┴─┴─┴─┴─┴─┴─┘
Показатели Код Значения показателей
строки
1 2 3
┌─┬─┬─┬─┬─┬─┬─┬─┬─┬─┬─┬─┬─┬─┬─┬─┬─┬─┬─┬─┐
Код бюджетной классификации 010 │ │ │ │ │ │ │ │ │ │ │ │ │ │ │ │ │ │ │ │ │
└─┴─┴─┴─┴─┴─┴─┴─┴─┴─┴─┴─┴─┴─┴─┴─┴─┴─┴─┴─┘
┌─┬─┬─┬─┬─┬─┬─┬─┬─┬─┬─┐
Код ОКТМО 020 │ │ │ │ │ │ │ │ │ │ │ │
└─┴─┴─┴─┴─┴─┴─┴─┴─┴─┴─┘
┌─┬─┬─┬─┬─┬─┬─┬─┬─┬─┬─┬─┬─┬─┬─┐
Исчисленная сумма налога, подлежащая уплате в 021 │ │ │ │ │ │ │ │ │ │ │ │ │ │ │ │
бюджет за налоговый период (руб.) └─┴─┴─┴─┴─┴─┴─┴─┴─┴─┴─┴─┴─┴─┴─┘
в т.ч. сумма авансовых платежей, подлежащая
уплате в бюджет за: ┌─┬─┬─┬─┬─┬─┬─┬─┬─┬─┬─┬─┬─┬─┬─┐
первый квартал (руб.) 023 │ │ │ │ │ │ │ │ │ │ │ │ │ │ │ │
└─┴─┴─┴─┴─┴─┴─┴─┴─┴─┴─┴─┴─┴─┴─┘
┌─┬─┬─┬─┬─┬─┬─┬─┬─┬─┬─┬─┬─┬─┬─┐
второй квартал (руб.) 025 │ │ │ │ │ │ │ │ │ │ │ │ │ │ │ │
└─┴─┴─┴─┴─┴─┴─┴─┴─┴─┴─┴─┴─┴─┴─┘
┌─┬─┬─┬─┬─┬─┬─┬─┬─┬─┬─┬─┬─┬─┬─┐
третий квартал (руб.) 027 │ │ │ │ │ │ │ │ │ │ │ │ │ │ │ │
└─┴─┴─┴─┴─┴─┴─┴─┴─┴─┴─┴─┴─┴─┴─┘
┌─┬─┬─┬─┬─┬─┬─┬─┬─┬─┬─┬─┬─┬─┬─┐
Сумма налога, подлежащая уплате в бюджет (руб.) 030 │ │ │ │ │ │ │ │ │ │ │ │ │ │ │ │
└─┴─┴─┴─┴─┴─┴─┴─┴─┴─┴─┴─┴─┴─┴─┘
┌─┬─┬─┬─┬─┬─┬─┬─┬─┬─┬─┬─┬─┬─┬─┐
Сумма налога, исчисленная к уменьшению (руб.) 040 │ │ │ │ │ │ │ │ │ │ │ │ │ │ │ │
└─┴─┴─┴─┴─┴─┴─┴─┴─┴─┴─┴─┴─┴─┴─┘
┌─┬─┬─┬─┬─┬─┬─┬─┬─┬─┬─┬─┬─┬─┬─┬─┬─┬─┬─┬─┐
Код бюджетной классификации 010 │ │ │ │ │ │ │ │ │ │ │ │ │ │ │ │ │ │ │ │ │
└─┴─┴─┴─┴─┴─┴─┴─┴─┴─┴─┴─┴─┴─┴─┴─┴─┴─┴─┴─┘
┌─┬─┬─┬─┬─┬─┬─┬─┬─┬─┬─┐
Код ОКТМО 020 │ │ │ │ │ │ │ │ │ │ │ │
└─┴─┴─┴─┴─┴─┴─┴─┴─┴─┴─┘
┌─┬─┬─┬─┬─┬─┬─┬─┬─┬─┬─┬─┬─┬─┬─┐
Исчисленная сумма налога, подлежащая уплате в 021 │ │ │ │ │ │ │ │ │ │ │ │ │ │ │ │
бюджет за налоговый период (руб.) └─┴─┴─┴─┴─┴─┴─┴─┴─┴─┴─┴─┴─┴─┴─┘
в т.ч. сумма авансовых платежей, подлежащая
уплате в бюджет за: ┌─┬─┬─┬─┬─┬─┬─┬─┬─┬─┬─┬─┬─┬─┬─┐
первый квартал (руб.) 023 │ │ │ │ │ │ │ │ │ │ │ │ │ │ │ │
└─┴─┴─┴─┴─┴─┴─┴─┴─┴─┴─┴─┴─┴─┴─┘
┌─┬─┬─┬─┬─┬─┬─┬─┬─┬─┬─┬─┬─┬─┬─┐
второй квартал (руб.) 025 │ │ │ │ │ │ │ │ │ │ │ │ │ │ │ │
└─┴─┴─┴─┴─┴─┴─┴─┴─┴─┴─┴─┴─┴─┴─┘
┌─┬─┬─┬─┬─┬─┬─┬─┬─┬─┬─┬─┬─┬─┬─┐
третий квартал (руб.) 027 │ │ │ │ │ │ │ │ │ │ │ │ │ │ │ │
└─┴─┴─┴─┴─┴─┴─┴─┴─┴─┴─┴─┴─┴─┴─┘
┌─┬─┬─┬─┬─┬─┬─┬─┬─┬─┬─┬─┬─┬─┬─┐
Сумма налога, подлежащая уплате в бюджет (руб.) 030 │ │ │ │ │ │ │ │ │ │ │ │ │ │ │ │
└─┴─┴─┴─┴─┴─┴─┴─┴─┴─┴─┴─┴─┴─┴─┘
┌─┬─┬─┬─┬─┬─┬─┬─┬─┬─┬─┬─┬─┬─┬─┐
Сумма налога, исчисленная к уменьшению (руб.) 040 │ │ │ │ │ │ │ │ │ │ │ │ │ │ │ │
└─┴─┴─┴─┴─┴─┴─┴─┴─┴─┴─┴─┴─┴─┴─┘
Достоверность и полноту сведений, указанных на данной странице, подтверждаю:
______________(подпись) ____________(дата)
┌─┐ ┌─┐
└─┘ └─┘
┌─┐ ┌─┐ ┌─┬─┬─┬─┬─┬─┬─┬─┬─┬─┬─┬─┐
└─┘ штрих-код └─┘ ИНН │ │ │ │ │ │ │ │ │ │ │ │ │
0750 5034 └─┴─┴─┴─┴─┴─┴─┴─┴─┴─┴─┴─┘
┌─┬─┬─┬─┬─┬─┬─┬─┬─┐ ┌─┬─┬─┐
КПП │ │ │ │ │ │ │ │ │ │ Стр. │ │ │ │
└─┴─┴─┴─┴─┴─┴─┴─┴─┘ └─┴─┴─┘
Раздел 2. Расчет налоговой базы и суммы земельного налога
Кадастровый номер земельного участка
┌─┬─┬─┬─┬─┬─┬─┬─┬─┬─┬─┬─┬─┬─┬─┬─┬─┬─┬─┬─┬─┬─┬─┬─┬─┬─┬─┬─┬─┬─┬─┬─┬─┬─┬─┬─┬─┬─┬─┬─┐
│ │ │ │ │ │ │ │ │ │ │ │ │ │ │ │ │ │ │ │ │ │ │ │ │ │ │ │ │ │ │ │ │ │ │ │ │ │ │ │ │
└─┴─┴─┴─┴─┴─┴─┴─┴─┴─┴─┴─┴─┴─┴─┴─┴─┴─┴─┴─┴─┴─┴─┴─┴─┴─┴─┴─┴─┴─┴─┴─┴─┴─┴─┴─┴─┴─┴─┴─┘
┌─┬─┬─┬─┬─┬─┬─┬─┬─┬─┬─┬─┬─┬─┬─┬─┬─┬─┬─┬─┬─┬─┬─┬─┬─┬─┬─┬─┬─┬─┬─┬─┬─┬─┬─┬─┬─┬─┬─┬─┐
│ │ │ │ │ │ │ │ │ │ │ │ │ │ │ │ │ │ │ │ │ │ │ │ │ │ │ │ │ │ │ │ │ │ │ │ │ │ │ │ │
└─┴─┴─┴─┴─┴─┴─┴─┴─┴─┴─┴─┴─┴─┴─┴─┴─┴─┴─┴─┴─┴─┴─┴─┴─┴─┴─┴─┴─┴─┴─┴─┴─┴─┴─┴─┴─┴─┴─┴─┘
Показатели Код строки Значение показателей
1 2 3
┌─┬─┬─┬─┬─┬─┬─┬─┬─┬─┬─┬─┬─┬─┬─┬─┬─┬─┬─┬─┐
Код бюджетной классификации 010 │ │ │ │ │ │ │ │ │ │ │ │ │ │ │ │ │ │ │ │ │
└─┴─┴─┴─┴─┴─┴─┴─┴─┴─┴─┴─┴─┴─┴─┴─┴─┴─┴─┴─┘
┌─┬─┬─┬─┬─┬─┬─┬─┬─┬─┬─┐
Код ОКТМО 020 │ │ │ │ │ │ │ │ │ │ │ │
└─┴─┴─┴─┴─┴─┴─┴─┴─┴─┴─┘
┌─┬─┬─┬─┬─┬─┬─┬─┬─┬─┬─┬─┐
Категория земель (код) 030 │ │ │ │ │ │ │ │ │ │ │ │ │
└─┴─┴─┴─┴─┴─┴─┴─┴─┴─┴─┴─┘
┌─┐
Период строительства 040 │ │ 1 - 3 года, 2 - свыше 3 лет
└─┘
Кадастровая стоимость (доля кадастровой ┌─┬─┬─┬─┬─┬─┬─┬─┬─┬─┬─┬─┬─┬─┬─┐
стоимости) земельного участка (руб.) 050 │ │ │ │ │ │ │ │ │ │ │ │ │ │ │ │
└─┴─┴─┴─┴─┴─┴─┴─┴─┴─┴─┴─┴─┴─┴─┘
Доля налогоплательщика в праве на земельный ┌─┬─┬─┬─┬─┬─┬─┬─┬─┬─┐ ┌─┬─┬─┬─┬─┬─┬─┬─┬─┬─┐
участок 060 │ │ │ │ │ │ │ │ │ │ │/│ │ │ │ │ │ │ │ │ │ │
└─┴─┴─┴─┴─┴─┴─┴─┴─┴─┘ └─┴─┴─┴─┴─┴─┴─┴─┴─┴─┘
I. Определение налоговой базы
┌─┬─┬─┬─┬─┬─┬─┐ ┌─┬─┬─┬─┬─┬─┬─┬─┬─┬─┬─┬─┐
Код налоговой льготы в виде не облагаемой 070 │ │ │ │ │ │ │ │/│ │ │ │ │ │ │ │ │ │ │ │ │
налогом суммы └─┴─┴─┴─┴─┴─┴─┘ └─┴─┴─┴─┴─┴─┴─┴─┴─┴─┴─┴─┘
Не облагаемая налогом сумма (руб.) (п.2 ст.387 ┌─┬─┬─┬─┬─┬─┬─┬─┬─┬─┬─┬─┬─┬─┬─┐
Налогового кодекса Российской Федерации (далее 080 │ │ │ │ │ │ │ │ │ │ │ │ │ │ │ │
- Кодекс)) └─┴─┴─┴─┴─┴─┴─┴─┴─┴─┴─┴─┴─┴─┴─┘
Код налоговой льготы в виде не облагаемой ┌─┬─┬─┬─┬─┬─┬─┐
налогом суммы 090 │ │ │ │ │ │ │ │
└─┴─┴─┴─┴─┴─┴─┘
┌─┬─┬─┬─┬─┬─┬─┬─┬─┬─┬─┬─┬─┬─┬─┐
Не облагаемая налогом сумма (руб.) (п.5 ст.391 100 │ │ │ │ │ │ │ │ │ │ │ │ │ │ │ │
Кодекса) └─┴─┴─┴─┴─┴─┴─┴─┴─┴─┴─┴─┴─┴─┴─┘
Код налоговой льготы в виде доли необлагаемой ┌─┬─┬─┬─┬─┬─┬─┐ ┌─┬─┬─┬─┬─┬─┬─┬─┬─┬─┬─┬─┐
площади земельного участка 110 │ │ │ │ │ │ │ │/│ │ │ │ │ │ │ │ │ │ │ │ │
└─┴─┴─┴─┴─┴─┴─┘ └─┴─┴─┴─┴─┴─┴─┴─┴─┴─┴─┴─┘
┌─┬─┬─┬─┬─┬─┬─┬─┬─┬─┐ ┌─┬─┬─┬─┬─┬─┬─┬─┬─┬─┐
Доля необлагаемой площади земельного участка 120 │ │ │ │ │ │ │ │ │ │ │/│ │ │ │ │ │ │ │ │ │ │
(п.2 ст.387 Кодекса) └─┴─┴─┴─┴─┴─┴─┴─┴─┴─┘ └─┴─┴─┴─┴─┴─┴─┴─┴─┴─┘
┌─┬─┬─┬─┬─┬─┬─┬─┬─┬─┬─┬─┬─┬─┬─┐
Налоговая база (руб.) 130 │ │ │ │ │ │ │ │ │ │ │ │ │ │ │ │
└─┴─┴─┴─┴─┴─┴─┴─┴─┴─┴─┴─┴─┴─┴─┘
┌─┐ ┌─┬─┬─┬─┐
II. Налоговая ставка (%) 140 │ │.│ │ │ │ │
└─┘ └─┴─┴─┴─┘
III. Исчисление суммы земельного налога
┌─┬─┐
Количество полных месяцев владения земельным 150 │ │ │
участком в течение налогового периода └─┴─┘
┌─┐ ┌─┬─┬─┬─┐
Коэффициент Кв 160 │ │.│ │ │ │ │
└─┘ └─┴─┴─┴─┘
┌─┬─┬─┬─┬─┬─┬─┬─┬─┬─┬─┬─┬─┬─┬─┐
Сумма исчисленного налога 170 │ │ │ │ │ │ │ │ │ │ │ │ │ │ │ │
└─┴─┴─┴─┴─┴─┴─┴─┴─┴─┴─┴─┴─┴─┴─┘
┌─┬─┐
Количество полных месяцев использования льготы 180 │ │ │
└─┴─┘
┌─┐ ┌─┬─┬─┬─┐
Коэффициент Кл 190 │ │.│ │ │ │ │
└─┘ └─┴─┴─┴─┘
┌─┬─┬─┬─┬─┬─┬─┐ ┌─┬─┬─┬─┬─┬─┬─┬─┬─┬─┬─┬─┐
Код налоговой льготы в виде освобождения от 200 │ │ │ │ │ │ │ │/│ │ │ │ │ │ │ │ │ │ │ │ │
налогообложения └─┴─┴─┴─┴─┴─┴─┘ └─┴─┴─┴─┴─┴─┴─┴─┴─┴─┴─┴─┘
┌─┬─┬─┬─┬─┬─┬─┬─┬─┬─┬─┬─┬─┬─┬─┐
Сумма налоговой льготы (руб.) (п.2 ст. 387 210 │ │ │ │ │ │ │ │ │ │ │ │ │ │ │ │
Кодекса) └─┴─┴─┴─┴─┴─┴─┴─┴─┴─┴─┴─┴─┴─┴─┘
┌─┬─┬─┬─┬─┬─┬─┐
Код налоговой льготы в виде освобождения от 220 │ │ │ │ │ │ │ │
налогообложения └─┴─┴─┴─┴─┴─┴─┘
┌─┬─┬─┬─┬─┬─┬─┬─┬─┬─┬─┬─┬─┬─┬─┐
Сумма налоговой льготы (руб.) (ст.395, ст.7 230 │ │ │ │ │ │ │ │ │ │ │ │ │ │ │ │
Кодекса) └─┴─┴─┴─┴─┴─┴─┴─┴─┴─┴─┴─┴─┴─┴─┘
┌─┬─┬─┬─┬─┬─┬─┐ ┌─┬─┬─┬─┬─┬─┬─┬─┬─┬─┬─┬─┐
Код налоговой льготы в виде уменьшения суммы 240 │ │ │ │ │ │ │ │/│ │ │ │ │ │ │ │ │ │ │ │ │
налога └─┴─┴─┴─┴─┴─┴─┘ └─┴─┴─┴─┴─┴─┴─┴─┴─┴─┴─┴─┘
┌─┬─┬─┬─┬─┬─┬─┬─┬─┬─┬─┬─┬─┬─┬─┐
Сумма налоговой льготы (руб.) (п.2 ст. 387 250 │ │ │ │ │ │ │ │ │ │ │ │ │ │ │ │
Кодекса) └─┴─┴─┴─┴─┴─┴─┴─┴─┴─┴─┴─┴─┴─┴─┘
┌─┬─┬─┬─┬─┬─┬─┐ ┌─┬─┬─┬─┬─┬─┬─┬─┬─┬─┬─┬─┐
Код налоговой льготы в виде снижения налоговой 260 │ │ │ │ │ │ │ │/│ │ │ │ │ │ │ │ │ │ │ │ │
ставки └─┴─┴─┴─┴─┴─┴─┘ └─┴─┴─┴─┴─┴─┴─┴─┴─┴─┴─┴─┘
┌─┬─┬─┬─┬─┬─┬─┬─┬─┬─┬─┬─┬─┬─┬─┐
Сумма налоговой льготы (руб.) (п.2 ст. 387 270 │ │ │ │ │ │ │ │ │ │ │ │ │ │ │ │
Кодекса) └─┴─┴─┴─┴─┴─┴─┴─┴─┴─┴─┴─┴─┴─┴─┘
┌─┬─┬─┬─┬─┬─┬─┬─┬─┬─┬─┬─┬─┬─┬─┐
Исчисленная сумма налога, подлежащая уплате в 280 │ │ │ │ │ │ │ │ │ │ │ │ │ │ │ │
бюджет за налоговый период (руб.) └─┴─┴─┴─┴─┴─┴─┴─┴─┴─┴─┴─┴─┴─┴─┘
┌─┐ ┌─┐
└─┘ └─┘
1. Настоящий документ описывает требования к XML файлам (далее - файлам обмена) передачи в электронном виде налоговой декларации по земельному налогу в налоговые органы.
2. Номер версии настоящего формата 5.03, часть LXXV.
3. Имя файла обмена должно иметь следующий вид:
R_Т_A_K_О_GGGGMMDD_N, где:
R_Т - префикс, принимающий значение: NO_ZEMND;
A_K - идентификатор получателя информации, где:
A - идентификатор получателя, которому направляется файл обмена, K - идентификатор конечного получателя, для которого предназначена информация из данного файла обмена*; идентификаторы A и К имеют вид для налоговых органов - четырехразрядный код (код налогового органа в соответствии с классификатором "Система обозначения налоговых органов" (СОНО);
О - идентификатор отправителя информации, имеет вид:
для организаций - девятнадцатиразрядный код (идентификационный номер налогоплательщика (далее - ИНН) и код причины постановки на учет (далее - КПП) организации (обособленного подразделения);
для физических лиц - двенадцатиразрядный код (ИНН физического лица, при наличии. При отсутствии ИНН - последовательность из двенадцати нулей).
GGGG - год формирования передаваемого файла, MM - месяц, DD - день;
N - идентификационный номер файла. (Длина - от 1 до 36 знаков. Идентификационный номер файла должен обеспечивать уникальность файла).
Расширение имени файла - xml. Расширение имени файла может указываться как строчными, так и прописными буквами.
Параметры первой строки файла обмена
Первая строка XML файла должна иметь следующий вид:
Имя файла, содержащего XSD схему файла обмена, должно иметь следующий вид:
NO_ZEMND_1_075_00_05_03_xx, где хх - номер версии схемы.
Расширение имени файла - xsd.
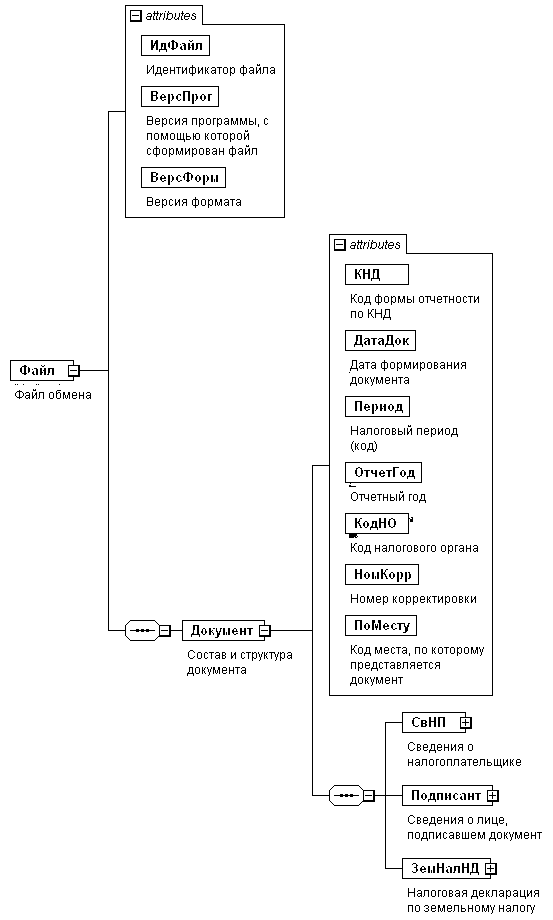
4. Логическая модель файла обмена представлена в виде диаграммы структуры файла обмена на рисунке 1 настоящего Формата. Элементами логической модели файла обмена являются элементы и атрибуты XML файла. Перечень структурных элементов логической модели файла обмена и сведения о них приведены в таблицах 4.1 - 4.19 настоящего Формата.
Для каждого структурного элемента логической модели файла обмена приводятся следующие сведения.
Наименование элемента. Приводится полное наименование элемента**.
Сокращенное наименование элемента. Приводится сокращенное наименование элемента. Синтаксис сокращенного наименования должен удовлетворять спецификации XML.
Признак типа элемента. Может принимать следующие значения: "С" - сложный элемент логической модели (содержит вложенные элементы), "П" - простой элемент логической модели, реализованный в виде элемента XML файла, "А" - простой элемент логической модели, реализованный в виде атрибута элемента XML файла. Простой элемент логической модели не содержит вложенные элементы.
Формат значения элемента. Формат значения элемента представляется следующими условными обозначениями:
Т - символьная строка; N - числовое значение (целое или дробное).
Формат символьной строки указывается в виде Т(n-к) или T(=к), где:
n - минимальное количество знаков, к - максимальное количество знаков, символ "-" - разделитель, символ "=" означает фиксированное количество знаков в строке. В случае, если минимальное количество знаков равно 0, формат имеет вид Т(0-к). В случае, если максимальное количество знаков неограниченно, формат имеет вид Т(n-).
Формат числового значения указывается в виде N(m.к), где:
m - максимальное количество знаков в числе, включая знак (для отрицательного числа), целую и дробную часть числа без разделяющей десятичной точки, k - максимальное число знаков дробной части числа. Если число знаков дробной части числа равно 0 (т.е. число целое), то формат числового значения имеет вид N(m).
Для простых элементов, являющихся базовыми в XML (определенными в http://www.w3.org/TR/xmlschema-0), например, элемент с типом "date", поле "Формат значения элемента" не заполняется. Для таких элементов в поле "Дополнительная информация" указывается тип базового элемента.
Признак обязательности элемента определяет обязательность присутствия элемента (совокупности наименования элемента и его значения) в файле обмена. Признак обязательности элемента может принимать следующие значения: "О" - наличие элемента в файле обмена обязательно; "Н" - присутствие элемента в файле обмена необязательно, т.е. элемент может отсутствовать. Если элемент принимает ограниченный перечень значений (по классификатору, кодовому словарю и т.п.), то признак обязательности элемента дополняется символом "К". Например: "ОК". В случае если количество реализаций элемента может быть более одной, то признак обязательности элемента дополняется символом "М". Например: "НМ, ОКМ".
К вышеперечисленным признакам обязательности элемента может добавляться значение "У" в случае описания в XSD схеме условий, предъявляемых к элементу в файле обмена, описанных в графе "Дополнительная информация". Например: "НУ", "ОКУ".
Дополнительная информация. Для сложных элементов указывается ссылка на таблицу, в которой описывается состав данного элемента. Для элементов, принимающих ограниченный перечень значений из классификатора (кодового словаря и т.п.), указывается соответствующее наименование классификатора (кодового словаря и т.п.) или приводится перечень возможных значений. Для классификатора (кодового словаря и т.п.) может указываться ссылка на его местонахождение. Для элементов, использующих пользовательский тип данных, указывается наименование типового элемента.
XSD схема файла обмена в электронном виде приводится отдельным файлом и размещается на сайте Федеральной налоговой службы.

Наименование элемента |
Сокращенное наименование (код) элемента |
Признак типа элемента |
Формат элемента |
Признак обязательности элемента |
Дополнительная информация |
| Идентификатор файла | ИдФайл |
A |
T(1-100) |
О |
Содержит (повторяет) имя сформированного файла (без расширения) |
| Версия программы, с помощью которой сформирован файл | ВерсПрог |
A |
T(1-40) |
О |
|
| Версия формата | ВерсФорм |
A |
T(1-5) |
О |
Принимает значение: 5.03 |
| Состав и структура документа | Документ |
С |
О |
Состав элемента представлен в табл. 4.2 |
Наименование элемента |
Сокращенное наименование (код) элемента |
Признак типа элемента |
Формат элемента |
Признак обязательности элемента |
Дополнительная информация |
| Код формы отчетности по КНД | КНД |
A |
T(=7) |
ОК |
Типовой элемент .Принимает значение: 1153005 |
| Дата формирования документа | ДатаДок |
A |
T(=10) |
О |
Типовой элемент .Дата в формате ДД.ММ.ГГГГ |
| Налоговый период (код) | Период |
A |
T(=2) |
ОК |
Принимает значение:34 - календарный год |50 - последний налоговый период при реорганизации (ликвидации) организации (при прекращении деятельности в качестве индивидуального предпринимателя) |
| Отчетный год | ОтчетГод |
A |
О |
Типовой элемент |
|
| Код налогового органа | КодНО |
A |
T(=4) |
ОК |
Типовой элемент .Значение выбирается в соответствии с классификатором "Система обозначений налоговых органов" |
| Номер корректировки | НомКорр |
A |
T(1-3) |
О |
Принимает значение: 0 - первичный документ, 1 - 999 - номер корректировки для корректирующего документа |
| Код места, по которому представляется документ | ПоМесту |
A |
T(=3) |
ОК |
Принимает значение:213 - по месту учета в качестве крупнейшего налогоплательщика |216 - по месту учета правопреемника, являющегося крупнейшим налогоплательщиком |250 - по месту нахождения участка недр, предоставленного на условиях СРП |270 - по месту нахождения земельного участка (доли земельного участка) |251 - по месту нахождения организации-инвестора СРП, если участок недр расположен на континентальном шельфе Российской Федерации и (или) в пределах исключительной экономической зоны Российской Федерации |
| Сведения о налогоплательщике | СвНП |
С |
О |
Состав элемента представлен в табл. 4.3 | |
| Сведения о лице, подписавшем документ | Подписант |
С |
О |
Состав элемента представлен в табл. 4.7 | |
| Налоговая декларация по земельному налогу | ЗемНалНД |
С |
О |
Состав элемента представлен в табл. 4.9 |
Наименование элемента |
Сокращенное наименование (код) элемента |
Признак типа элемента |
Формат элемента |
Признак обязательности элемента |
Дополнительная информация |
| Код по ОКВЭД | ОКВЭД |
A |
T(2-8) |
ОК |
Типовой элемент .Принимает значение в соответствии с Общероссийским классификатором видов экономической деятельности |
| Номер контактного телефона | Тлф |
A |
T(1-20) |
Н |
|
| Налогоплательщик - юридическое лицо | | НПЮЛ |
С |
О |
Состав элемента представлен в табл. 4.4 | |
| Налогоплательщик - физическое лицо, зарегистрированное в качестве индивидуального предпринимателя | НПФЛ |
С |
О |
Состав элемента представлен в табл. 4.6 |
Наименование элемента |
Сокращенное наименование (код) элемента |
Признак типа элемента |
Формат элемента |
Признак обязательности элемента |
Дополнительная информация |
| Полное наименование организации | НаимОрг |
A |
T(1-1000) |
О |
|
| ИНН организации | ИННЮЛ |
A |
T(=10) |
О |
Типовой элемент |
| КПП | КПП |
A |
T(=9) |
Н |
Типовой элемент Элемент обязателен для всех организаций, кроме случая, оговоренного в подп.1 пункта 3.2 главы III Порядка заполнения налоговой декларации по земельному налогу, утвержденного настоящим приказом |
| Сведения о реорганизованной (ликвидированной) организации | СвРеоргЮЛ |
С |
Н |
Состав элемента представлен в табл. 4.5 |
Наименование элемента |
Сокращенное наименование (код) элемента |
Признак типа элемента |
Формат элемента |
Признак обязательности элемента |
Дополнительная информация |
| Код формы реорганизации (ликвидация) | ФормРеорг |
A |
T(=1) |
ОК |
Принимает значение:0 - ликвидация |1 - преобразование |2 - слияние |3 - разделение |5 - присоединение |6 - разделение с одновременным присоединением |
| ИНН организации | ИННЮЛ |
A |
T(=10) |
НУ |
Типовой элемент Элемент обязателен при = 1 | 2 | 3 | 5 | 6 |
| КПП | КПП |
A |
T(=9) |
НУ |
Типовой элемент Элемент обязателен при = 1 | 2 | 3 | 5 | 6 |
Наименование элемента |
Сокращенное наименование (код) элемента |
Признак типа элемента |
Формат элемента |
Признак обязательности элемента |
Дополнительная информация |
| ИНН физического лица | ИННФЛ |
A |
T(=12) |
О |
Типовой элемент |
| Фамилия, имя, отчество физического лица | ФИО |
С |
О |
Типовой элемент .Состав элемента представлен в табл. 4.19 |
Наименование элемента |
Сокращенное наименование (код) элемента |
Признак типа элемента |
Формат элемента |
Признак обязательности элемента |
Дополнительная информация |
| Признак лица, подписавшего документ | ПрПодп |
A |
T(=1) |
ОК |
Принимает значение:1 - налогоплательщик |2 - представитель налогоплательщика |
| Фамилия, имя, отчество | ФИО |
С |
О |
Типовой элемент .Состав элемента представлен в табл. 4.19 | |
| Сведения о представителе налогоплательщика | СвПред |
С |
НУ |
Состав элемента представлен в табл. 4.8 Обязательно для =2 |
Наименование элемента |
Сокращенное наименование (код) элемента |
Признак типа элемента |
Формат элемента |
Признак обязательности элемента |
Дополнительная информация |
| Наименование документа, подтверждающего полномочия представителя налогоплательщика | НаимДок |
A |
T(1-120) |
О |
|
| Наименование организации | НаимОрг |
A |
T(1-1000) |
Н |
Наименование элемента |
Сокращенное наименование (код) элемента |
Признак типа элемента |
Формат элемента |
Признак обязательности элемента |
Дополнительная информация |
| Наименование соглашения о разделе продукции (для участков недр, предоставленных в пользование на условиях СРП) | НаимСРП |
A |
T(1-160) |
Н |
Элемент обязателен при = 250 | 251 |
| Сумма земельного налога, подлежащая уплате в бюджет | СумПУ |
С |
ОМ |
Состав элемента представлен в табл. 4.10 |
Наименование элемента |
Сокращенное наименование (код) элемента |
Признак типа элемента |
Формат элемента |
Признак обязательности элемента |
Дополнительная информация |
| Код бюджетной классификации | КБК |
A |
T(=20) |
ОК |
Типовой элемент .Принимает значение в соответствии с классификатором кодов классификации доходов бюджетов Российской Федерации |
| Код по ОКТМО | ОКТМО |
А |
Т(=8)I Т(=11) |
ОК |
Типовой элемент . Принимает значение в соответствии с Общероссийским классификатором территорий муниципальных образований |
| Исчисленная сумма налога, подлежащая уплате в бюджет за налоговый период | НалИсчисл |
A |
N(15) |
О |
|
| В т.ч. сумма авансовых платежей, подлежащая уплате в бюджет за первый квартал | АвПУКв1 |
A |
N(15) |
О |
При отсутствии авансовых платежей принимает значение "0" |
| В т.ч. сумма авансовых платежей, подлежащая уплате в бюджет за второй квартал | АвПУКв2 |
A |
N(15) |
О |
При отсутствии авансовых платежей принимает значение "0" |
| В т.ч. сумма авансовых платежей, подлежащая уплате в бюджет за третий квартал | АвПУКв3 |
A |
N(15) |
О |
При отсутствии авансовых платежей принимает значение "0" |
| Сумма налога, подлежащая уплате в бюджет (Сумма налога, исчисленная к уменьшению) | НалПУ |
A |
N(15) |
О |
Сумма налога, исчисленная к уменьшению, указывается со знаком минус |
| Расчет налоговой базы и суммы земельного налога | РасчПлатЗН |
С |
ОМ |
Состав элемента представлен в табл. 4.11 |
Наименование элемента |
Сокращенное наименование (код) элемента |
Признак типа элемента |
Формат элемента |
Признак обязательности элемента |
Дополнительная информация |
| Кадастровый номер земельного участка | НомКадастрЗУ |
A |
T(1-100) |
О |
|
| Категория земель (код) | КатегорЗем |
A |
T(=12) |
ОК |
Элемент принимает значения из "Справочника категорий земли", приведенного в Приложении 5 к Порядку заполнения налоговой декларации по земельному налогу, утвержденному настоящим приказом |
| Период строительства (1 - 3 года, 2 - свыше 3 лет) | ПерСтр |
A |
T(=1) |
НК |
Принимает значение:1 - 3 года |2 - свыше 3 лет |
| Кадастровая стоимость (доля кадастровой стоимости) земельного участка (руб.) | СтКадастрЗУ |
A |
N(15) |
О |
|
| Доля налогоплательщика в праве на земельный участок | ДоляЗУ |
A |
T(3-21) |
Н |
Типовой элемент .Представляется в виде простой правильной дроби без лидирующих нулей в числителе и знаменателе.Формат записи:(от 1 до 10 знаков)/(от 1 до 10 знаков) |
| Налоговая ставка | НалСтав |
A |
N(5.4) |
О |
|
| Определение налоговой базы | ОпрНалБаза |
С |
О |
Состав элемента представлен в табл. 4.12 | |
| Исчисление суммы земельного налога | СумНалИсчисл |
С |
О |
Состав элемента представлен в табл. 4.14 |
Наименование элемента |
Сокращенное наименование (код) элемента |
Признак типа элемента |
Формат элемента |
Признак обязательности элемента |
Дополнительная информация |
| Налоговая база | НалБаза |
A |
N(15) |
О |
|
| Льгота в виде не облагаемой налогом суммы (п. 2 ст. 387 Кодекса) | Льгот387_2Сум |
С |
Н |
Типовой элемент .Состав элемента представлен в табл. 4.16 | |
| Льгота в виде не облагаемой налогом суммы (п. 5 ст. 391 Кодекса) | Льгот391_5 |
С |
Н |
Типовой элемент .Состав элемента представлен в табл. 4.15 | |
| Льгота в виде доли необлагаемой площади земельного участка (п. 2 ст. 387 Кодекса) | Льгот387_2Пл |
С |
Н |
Состав элемента представлен в табл. 4.13 |
Наименование элемента |
Сокращенное наименование (код) элемента |
Признак типа элемента |
Формат элемента |
Признак обязательности элемента |
Дополнительная информация |
| Код налоговой льготы | КодНалЛьгот |
A |
T(=20) |
ОК |
Значение элемента представляется в видеЛЛЛЛЛЛЛ/ХХХХХХХХХХХХ, где:ЛЛЛЛЛЛЛ - значения из классификатора "Коды налоговых льгот", приведенного в приложении N 6 к Порядку заполнения налоговой декларации по земельному налогу, утвержденному настоящим приказом,/ ХХХХХХХХХХХХ - разделительный слеш (/) и номер статьи (ХХХХ), пункта (ХХХХ) и подпункта (ХХХХ) нормативного правового акта представительного органа муниципального образования, в соответствии с которым предоставляется соответствующая льгота |
| Доля необлагаемой площади земельного участка | ДоляПлЗУ |
A |
T(3-21) |
О |
Типовой элемент .Представляется в виде простой правильной дроби без лидирующих нулей в числителе и знаменателе.Формат записи:(от 1 до 10 знаков)/(от 1 до 10 знаков) |
Наименование элемента |
Сокращенное наименование (код) элемента |
Признак типа элемента |
Формат элемента |
Признак обязательности элемента |
Дополнительная информация |
| Количество полных месяцев владения земельным участком в течение налогового периода | КолМесВлЗУ |
A |
N(2) |
О |
|
| Коэффициент (Кв) | Кв |
A |
N(5.4) |
О |
|
| Сумма исчисленного налога | СумНалИсчисл |
A |
N(15) |
О |
|
| Количество полных месяцев использования льготы | КолМесЛьгот |
A |
N(2) |
Н |
|
| Коэффициент (Кл) | Кл |
A |
N(5.4) |
О |
|
| Исчисленная сумма налога, подлежащая уплате в бюджет за налоговый период | СумНалУплат |
A |
N(15) |
О |
|
| Льгота в виде освобождения от налогообложения (п. 2 ст. 387 Кодекса) | Льгот387_2Осв |
С |
Н |
Типовой элемент .Состав элемента представлен в табл. 4.18 | |
| Льгота в виде освобождения от налогообложения (ст. 395, ст. 7 Кодекса) | Льгот395 |
С |
Н |
Типовой элемент .Состав элемента представлен в табл. 4.17 | |
| Льгота в виде уменьшения суммы налога (п. 2 ст. 387 Кодекса) | Льгот387_2УмСум |
С |
Н |
Типовой элемент .Состав элемента представлен в табл. 4.18 | |
| Льгота в виде снижения налоговой ставки (п. 2 ст. 387 Кодекса) | Льгот387_2СнСтав |
С |
Н |
Типовой элемент .Состав элемента представлен в табл. 4.18 |
Наименование элемента |
Сокращенное наименование (код) элемента |
Признак типа элемента |
Формат элемента |
Признак обязательности элемента |
Дополнительная информация |
| Код налоговой льготы | КодНалЛьгот |
A |
T(=7) |
ОК |
Элемент принимает значения из классификатора "Коды налоговых льгот", приведенного в приложении N 6 к Порядку заполнения налоговой декларации по земельному налогу, утвержденному настоящим приказом |
| Не облагаемая налогом сумма | СумНеОбл |
A |
N(15) |
О |
Наименование элемента |
Сокращенное наименование (код) элемента |
Признак типа элемента |
Формат элемента |
Признак обязательности элемента |
Дополнительная информация |
| Код налоговой льготы | КодНалЛьгот |
A |
T(=20) |
О |
Значение элемента представляется в видеЛЛЛЛЛЛЛ/ХХХХХХХХХХХХ, где:ЛЛЛЛЛЛЛ - значения из классификатора "Коды налоговых льгот", приведенного в приложении N 6 к Порядку заполнения налоговой декларации по земельному налогу, утвержденному настоящим приказом,/ ХХХХХХХХХХХХ - разделительный слеш (/) и номер статьи (ХХХХ), пункта (ХХХХ) и подпункта (ХХХХ) нормативного правового акта представительного органа муниципального образования, в соответствии с которым предоставляется соответствующая льгота |
| Не облагаемая налогом сумма | СумНеОбл |
A |
N(15) |
О |
Наименование элемента |
Сокращенное наименование (код) элемента |
Признак типа элемента |
Формат элемента |
Признак обязательности элемента |
Дополнительная информация |
| Код налоговой льготы | КодНалЛьгот |
A |
T(=7) |
ОК |
Элемент принимает значения из классификатора "Коды налоговых льгот", приведенного в приложении N 6 к Порядку заполнения налоговой декларации по земельному налогу, утвержденному настоящим приказом |
| Сумма налоговой льготы | СумЛьг |
A |
N(15) |
О |
Наименование элемента |
Сокращенное наименование (код) элемента |
Признак типа элемента |
Формат элемента |
Признак обязательности элемента |
Дополнительная информация |
| Код налоговой льготы | КодНалЛьгот |
A |
T(=20) |
О |
Значение элемента представляется в видеЛЛЛЛЛЛЛ/ХХХХХХХХХХХХ, где:ЛЛЛЛЛЛЛ - значения из классификатора "Коды налоговых льгот", приведенного в приложении N 6 к Порядку заполнения налоговой декларации по земельному налогу, утвержденному настоящим приказом,/ ХХХХХХХХХХХХ - разделительный слеш (/) и номер статьи (ХХХХ), пункта (ХХХХ) и подпункта (ХХХХ) нормативного правового акта представительного органа муниципального образования, в соответствии с которым предоставляется соответствующая льгота |
| Сумма налоговой льготы | СумЛьг |
A |
N(15) |
О |
Наименование элемента |
Сокращенное наименование (код) элемента |
Признак типа элемента |
Формат элемента |
Признак обязательности элемента |
Дополнительная информация |
| Фамилия | Фамилия |
A |
T(1-60) |
О |
|
| Имя | Имя |
A |
T(1-60) |
О |
|
| Отчество | Отчество |
A |
T(1-60) |
Н |
______________________________
* Передача файла от отправителя к конечному получателю (К) может осуществляться в несколько этапов через другие налоговые органы, осуществляющие передачу файла на промежуточных этапах, которые обозначаются идентификатором А. В случае передачи файла от отправителя к конечному получателю при отсутствии налоговых органов, осуществляющих передачу на промежуточных этапах, значения идентификаторов А и К совпадают. Для файлов, представляемых налогоплательщиками в налоговый орган, идентификатор конечного получателя в имени файла K должен совпадать со значением атрибута "Код налогового органа" (КодНО) в представляемом файле обмена.
** В строке таблицы могут быть описаны несколько элементов, наименования которых разделены символом "|". Такая форма записи применяется в случае возможного присутствия в файле обмена только одного элемента из описанных в этой строке.
1.1. Налоговая декларация по земельному налогу (далее - декларация) заполняется налогоплательщиками - организациями или физическими лицами, являющимися индивидуальными предпринимателями, в отношении земельных участков, принадлежащих им на праве собственности или праве постоянного (бессрочного) пользования и используемых (предназначенных для использования) в предпринимательской деятельности, и представляется в налоговый орган по месту нахождения земельного участка.
1.2. В состав декларации включаются:
Титульный лист;
Раздел 1 "Сумма земельного налога, подлежащая уплате в бюджет";
Раздел 2 "Расчет налоговой базы и суммы земельного налога".
1.3. Для заполнения декларации применяются справочники согласно Приложениям к настоящему Порядку:
Коды, определяющие налоговый период (Приложение N 1 к настоящему Порядку);
Коды форм реорганизации и код ликвидации организации (Приложение N 2 к настоящему Порядку);
Коды представления налоговой декларации по земельному налогу (Приложение N 3 к настоящему Порядку);
Коды, определяющие способ представления налоговой декларации по земельному налогу в налоговый орган (Приложение N 4 к настоящему Порядку);
Справочник категорий земли (Приложение N 5 к настоящему Порядку);
Коды налоговых льгот (Приложение N 6 к настоящему Порядку.
2.1. Декларация составляется за налоговый период.
2.2. Все значения стоимостных показателей декларации указываются в полных рублях. Значения показателей менее 50 копеек отбрасываются, а 50 копеек и более округляются до полного рубля.
2.3. Страницы декларации имеют сквозную нумерацию, начиная с Титульного листа, вне зависимости от наличия (отсутствия) и количества заполняемых разделов, приложений к декларации, подтверждающих документов или их копий. Порядковый номер страницы записывается в определенном для нумерации поле слева направо, начиная с первого (левого) знакоместа.
Показатель номера страницы (поле "Стр."), имеющий три знакоместа, записывается следующим образом:
например: для первой страницы - "001"; для тридцать третьей - "033".
Не допускается исправление ошибок с помощью корректирующего или иного аналогичного средства.
Не допускается двусторонняя печать декларации на бумажном носителе и скрепление листов декларации, приводящее к порче бумажного носителя.
При заполнении декларации используются чернила черного, фиолетового или синего цвета.
Заполнение текстовых полей декларации осуществляется заглавными печатными символами.
2.4. Каждому показателю декларации в утвержденной машиноориентированной форме соответствует одно поле, состоящее из определенного количества знакомест. В каждом поле указывается только один показатель.
Исключение составляют показатели, значениями которых являются дата, правильная или десятичная дробь. Для правильной или десятичной дроби в утвержденной машиноориентированной форме соответствуют два поля, разделенные либо знаком "/" (косая черта), либо знаком "." ("точка") соответственно. Первое поле соответствует числителю правильной дроби (целой части десятичной дроби), второе - знаменателю правильной дроби (дробной части десятичной дроби).
Для указания даты используются по порядку три поля: день (поле из двух знакомест), месяц (поле из двух знакомест) и год (поле из четырех знакомест), разделенные знаком "точка".
Заполнение полей декларации значениями текстовых, числовых, кодовых показателей осуществляется слева направо, начиная с первого (левого) знакоместа.
При заполнении полей декларации с использованием программного обеспечения значения числовых показателей выравниваются по правому (последнему) знакоместу.
В случае отсутствия какого-либо показателя во всех знакоместах соответствующего поля проставляется прочерк. Прочерк представляет собой прямую линию, проведенную посередине знакомест по всей длине поля.
Если для указания какого-либо показателя не требуется заполнения всех знакомест соответствующего поля, в незаполненных знакоместах в правой части поля проставляется прочерк. Например, при указании десятизначного идентификационного номера налогоплательщика (далее - ИНН) "5024002119" в поле ИНН из двенадцати знакомест показатель заполняется слева направо, начиная с первого знакоместа, в последних двух знакоместах ставится прочерк. Данный показатель заполняется следующим образом: "5024002119--".
Дробные числовые показатели заполняются аналогично правилам заполнения целых числовых показателей. В случае, если знакомест для указания дробной части больше, чем цифр, то в свободных знакоместах соответствующего поля ставится прочерк. Например, если показатель имеет значение "1234356.234", то он записывается в двух полях по десять знакомест каждое следующим образом: "1234356---" в первом поле, знак "." или "/" между полями и "234-------" во втором поле.
Правильная простая дробь "1234356/234" должна заполняться по формату: 10 знакомест - для целой части и 10 знакомест - для дробной части, в декларации записывается следующим образом: "1234356---/234-------".
При представлении декларации, подготовленной с использованием программного обеспечения, при распечатке на принтере допускается отсутствие обрамления знакомест и прочерков для незаполненных знакомест. Расположение и размеры значений реквизитов не должны изменяться. Печать знаков должна выполняться шрифтом Courier New высотой 16 - 18 пунктов.
2.5. В поле показателя "Код по ОКТМО" указывается код муниципального образования, на территории которого осуществляется уплата земельного налога. Код ОКТМО указывается в соответствии с Общероссийским классификатором территорий муниципальных образований ОК 033-2013 (далее - код по ОКТМО).
При заполнении показателя "Код по ОКТМО", под который отводится одиннадцать знакомест, свободные знакоместа справа от значения кода в случае, если код ОКТМО имеет восемь знаков, не подлежат заполнению дополнительными символами (заполняются прочерками). Например, для восьмизначного кода ОКТМО 12445698 в поле "Код по ОКТМО" указывается одиннадцатизначное значение "12445698- - -".
2.6. Декларация представляется не позднее 1 февраля года, следующего за истекшим налоговым периодом (пункт 3 статьи 398 Налогового кодекса Российской Федерации) (далее - Налоговый кодекс).
Срок представления декларации, приходящийся на выходной (нерабочий) или праздничный день, переносится на первый рабочий день после выходного (нерабочего) или праздничного дня.
2.7. Декларация может быть представлена налогоплательщиком в налоговый орган лично или через представителя, направлена в виде почтового отправления с описью вложения или передана в электронном виде по телекоммуникационным каналам связи в соответствии со статьей 80 Налогового кодекса.
Возможно представление декларации на бумажном носителе с приложением съемного носителя, содержащего данные в электронном виде установленного формата, или на бумажном носителе с использованием двумерного штрих-кода.
Декларация представляется по телекоммуникационным каналам связи в электронном виде по установленным форматам с электронной цифровой подписью в соответствии с Порядком представления налоговой декларации в электронном виде по телекоммуникационным каналам связи, утвержденным приказом Министерства Российской Федерации по налогам и сборам от 2 апреля 2002 г. N БГ-3-32/169 "Об утверждении Порядка представления налоговой декларации в электронном виде по телекоммуникационным каналам связи" (зарегистрирован Министерством юстиции Российской Федерации 16 мая 2002 г., регистрационный номер 3437; "Российская газета", 2002, N 89).
При отправке декларации по почте днем ее представления считается дата отправки почтового отправления с описью вложения. При передаче декларации по телекоммуникационным каналам связи днем ее представления считается дата ее отправки. При получении декларации по телекоммуникационным каналам связи налоговый орган обязан передать налогоплательщику квитанцию о ее приеме в электронном виде.
2.8. При заполнении разделов декларации в верхней части каждой страницы указывается ИНН и код причины постановки на учет (далее - КПП) налогоплательщика (КПП указывается при наличии).
2.9. При представлении в налоговый орган по месту учета организацией-правопреемником декларации за последний налоговый период и уточненных деклараций за реорганизованную организацию (в форме присоединения к другому юридическому лицу, слияния нескольких юридических лиц, разделения юридического лица, преобразования одного юридического лица в другое) в Титульном листе по реквизиту "по месту нахождения (учета)" указывается код "270" или "216" (Приложение N 3 к настоящему Порядку), а в верхней его части указываются ИНН и КПП организации-правопреемника. В реквизите "налогоплательщик" указывается наименование реорганизованной организации.
В реквизите "ИНН/КПП реорганизованной организации" указываются, соответственно, ИНН и КПП, которые были присвоены организации до реорганизации налоговым органом по месту ее нахождения (по налогоплательщикам, отнесенным к категории крупнейших, - налоговым органом по месту учета в качестве крупнейшего налогоплательщика).
В Разделах 1 и 2 декларации указывается код ОКТМО того муниципального образования, на территории которого находится земельный участок реорганизованной организации.
Коды форм реорганизации и код ликвидации организации приведены в Приложении N 2 к настоящему Порядку.
2.10. Налогоплательщики, отнесенные к категории крупнейших, представляют декларацию в налоговый орган по месту учета в качестве крупнейших налогоплательщиков. В декларации указывается код налогового органа по месту нахождения земельного участка.
2.11. При наличии у налогоплательщика нескольких объектов налогообложения, находящихся на территории одного муниципального образования (городов федерального значения Москвы или Санкт-Петербурга), на каждый объект налогообложения (долю земельного участка, расположенного в границах муниципального образования (городов федерального значения Москвы или Санкт-Петербурга), долю в праве на земельный участок) заполняется отдельный лист Раздела 2 декларации, в том числе на каждую долю в праве на земельный участок, приходящуюся на объект, не относящийся к жилищному фонду и к объектам инженерной инфраструктуры жилищно-коммунального комплекса.
В случае, если земельные участки, принадлежащие налогоплательщику, находятся на территориях нескольких муниципальных образований и в ведении одного налогового органа, то представляется одна декларация с заполнением разделов декларации по соответствующим кодам ОКТМО.
2.12. Налогоплательщик, являющийся инвестором соглашения о разделе продукции, представляет в налоговые органы, в которых он состоит на учете, по местонахождению участка недр, предоставленного в пользование на условиях соглашения, декларацию по земельному налогу, по каждому соглашению отдельно от другой деятельности.
Если участок недр, предоставленный в пользование на условиях соглашения о разделе продукции, расположен на континентальном шельфе Российской Федерации и (или) в пределах исключительной экономической зоны Российской Федерации, налогоплательщик, являющийся инвестором соглашения о разделе продукции, представляет декларацию в налоговые органы, в которых он состоит на учете, по его местонахождению.
2.13. Налогоплательщики - организации, а также физические лица, являющиеся индивидуальными предпринимателями, в отношении земельных участков, принадлежащих им на праве собственности или праве постоянного (бессрочного) пользования и используемых (предназначенных для использования) в предпринимательской деятельности, полностью или частично освобожденные от уплаты земельного налога в соответствии с законодательством о налогах и сборах, представляют в налоговый орган декларацию в установленном порядке.
2.14. Декларация заполняется в отношении сумм земельного налога, подлежащих уплате в бюджет по соответствующему коду (кодам) ОКТМО муниципального образования. При этом в декларации, представляемой в налоговый орган, указываются суммы земельного налога, коды ОКТМО которых соответствуют территориям муниципальных образований.
3.1. Титульный лист декларации заполняется налогоплательщиком, за исключением раздела "Заполняется работником налогового органа".
3.2. При заполнении Титульного листа указываются:
1) для организации - ИНН и КПП, которые присвоены организации тем налоговым органом, в который представляется декларация (особенности указания ИНН и КПП по реорганизованным организациям в пункте 2.9 настоящего Порядка).
При этом ИНН и КПП по месту нахождения организации указываются согласно Свидетельству о постановке на учет в налоговом органе юридического лица, образованного в соответствии с законодательством Российской Федерации, по месту нахождения на территории Российской Федерации по форме N 12-1-7, утвержденной приказом Министерства Российской Федерации по налогам и сборам от 27 ноября 1998 г. N ГБ-3-12/309 "Об утверждении порядка и условий присвоения, применения, а также изменения идентификационного номера налогоплательщика и форм документов, используемых при учете в налоговом органе юридических и физических лиц" (зарегистрирован Министерством юстиции Российской Федерации 22 декабря 1998 г., регистрационный номер 1664; "Бюллетень нормативных актов федеральных органов исполнительной власти", 1999, N 1) (далее - приказ МНС России от 27 ноября 1998 г. N ГБ-3-12/309), или Свидетельству о постановке на учет юридического лица в налоговом органе по месту нахождения на территории Российской Федерации по форме N 09-1-2, утвержденной приказом Министерства Российской Федерации по налогам и сборам от 3 марта 2004 г. N БГ-3-09/178 "Об утверждении Порядка и условий присвоения, применения, а также изменения идентификационного номера налогоплательщика и форм документов, используемых при постановке на учет, снятии с учета юридических и физических лиц" (зарегистрирован Министерством юстиции Российской Федерации 24 марта 2004 г., регистрационный номер 5685; "Российская газета", 2004, N 64) с изменениями, внесенными приказом Министерства финансов Российской Федерации от 5 ноября 2009 г. N 114н (зарегистрирован Министерством юстиции Российской Федерации 28 января 2010 г., регистрационный номер 16121; "Российская газета", 2010, N 27) (далее - приказ МНС России от 3 марта 2004 г. N БГ-3-09/178), или согласно Свидетельству о постановке на учет российской организации в налоговом органе по месту нахождения на территории Российской Федерации по форме N 1-1-Учет, утвержденной приказом Федеральной налоговой службы от 1 декабря 2006 г. N САЭ-3-09/826@* "Об утверждении форм документов, используемых при постановке на учет и снятии с учета российских организаций и физических лиц" (зарегистрирован Министерством юстиции Российской Федерации 27 декабря 2006 г., регистрационный номер 8683; "Российская газета", 2007, N 4) с изменениями, внесенными приказами Федеральной налоговой службы от 16 июля 2008 г. N ММ-3-6/314@* (зарегистрирован Министерством юстиции Российской Федерации 31 июля 2008 г., регистрационный номер 12064; "Российская газета", 2008, N 168) и от 15 февраля 2010 г. N ММ-7-6/54@* (зарегистрирован Министерством юстиции Российской Федерации 23 марта 2010 г., регистрационный номер 16695; "Российская газета", 2010, N 66) (далее - приказ ФНС России от 1 декабря 2006 г. N САЭ-3-09/826@), или согласно Свидетельству о постановке на учет российской организации в налоговом органе по месту ее нахождения по форме N 1-1-Учет, утвержденной приказом Федеральной налоговой службы от 11 августа 2011 г. N ЯК-7-6/488@ "Об утверждении форм и форматов документов, используемых при постановке на учет и снятии с учета российских организаций и физических лиц, в том числе индивидуальных предпринимателей, в налоговых органах, а также порядка заполнения форм документов и порядка направления налоговым органом организации или физическому лицу, в том числе индивидуальному предпринимателю, свидетельства о постановке на учет в налоговом органе и (или) уведомления о постановке на учет в налоговом органе (уведомления о снятии с учета в налоговом органе) в электронном виде по телекоммуникационным каналам связи" (зарегистрирован Министерством юстиции Российской Федерации 14 сентября 2011 г., регистрационный номер 21794; "Российская газета", 2011, N 213) (далее - приказ ФНС России от 11 августа 2011 г. N ЯК-7-6/488@).
КПП по месту нахождения обособленного подразделения российской организации указывается согласно Уведомлению о постановке на учет в налоговом органе юридического лица, образованного в соответствии с законодательством Российской Федерации, по месту нахождения обособленного подразделения на территории Российской Федерации по форме N 12-1-8, утвержденной приказом МНС России от 27 ноября 1998 г. N ГБ-3-12/309, или Уведомлению о постановке на учет в налоговом органе юридического лица по форме N 09-1-3, утвержденной приказом МНС России от 3 марта 2004 г. N БГ-3-09/178, или согласно Уведомлению о постановке на учет российской организации в налоговом органе на территории Российской Федерации по форме N 1-3-Учет, утвержденной приказом ФНС России от 1 декабря 2006 г. N САЭ-3-09/826@ или согласно Свидетельству о постановке на учет российской организации в налоговом органе по месту ее нахождения по форме N 1-1-Учет, утвержденной приказом ФНС России от 11 августа 2011 г. N ЯК-7-6/488@.
ИНН и КПП по месту нахождения отделения иностранной организации, осуществляющего деятельность на территории Российской Федерации, указывается на основании Свидетельства о постановке на учет в налоговом органе по форме N 2401ИМД и (или) Информационного письма об учете в налоговом органе отделения иностранной организации по форме N 2201И, утвержденных приказом Министерства Российской Федерации по налогам и сборам от 7 апреля 2000 г. N АП-3-06/124 "Об утверждении положения об особенностях учета в налоговых органах иностранных организаций" (зарегистрирован Министерством юстиции Российской Федерации 2 июня 2000 г., регистрационный номер 2258; "Бюллетень нормативных актов федеральных органов исполнительной власти", 2000, N 25), с изменениями, внесенными приказом Министерства финансов Российской Федерации от 30 сентября 2010 г. N 117н (зарегистрирован Министерством юстиции Российской Федерации 11 ноября 2010 г., регистрационный номер 18935; "Российская газета", 2010, N 265) (далее - приказ МНС России от 7 апреля 2000 г. N АП-3-06/124).
ИНН иностранной организации, имеющей в Российской Федерации недвижимое имущество, по месту нахождения недвижимого имущества иностранной организации указывается согласно Свидетельству о постановке на учет в налоговом органе по форме N 2401ИМД или Информационному письму об учете в налоговом органе недвижимого имущества и транспортных средств по форме N 2202ИМ, утвержденных приказом МНС России от 7 апреля 2000 г. N АП-3-06/124.
КПП в данном случае не указывается.
ИНН и КПП крупнейшими налогоплательщиками указываются на основании Уведомления о постановке на учет в налоговом органе юридического лица в качестве крупнейшего налогоплательщика по форме N 9-КНУ, утвержденной приказом Федеральной налоговой службы от 26 апреля 2005 г. N САЭ-3-09/178@ "Об утверждении формы N 9-КНУ "Уведомление о постановке на учет в налоговом органе юридического лица в качестве крупнейшего налогоплательщика" (зарегистрирован Министерством юстиции Российской Федерации 25 мая 2005 г., регистрационный номер 6638; "Бюллетень нормативных актов федеральных органов исполнительной власти", 2005 , N 23).
ИНН и КПП по месту нахождения участка недр, предоставленного инвестору в пользование на условиях соглашения о разделе продукции, указывается согласно Свидетельству о постановке на учет в налоговом органе налогоплательщика при выполнении соглашения о разделе продукции по форме N 9-СРПС, утвержденной приказом Министерства Российской Федерации по налогам и сборам от 17 марта 2004 г. N САЭ-3-09/207 "Об утверждении форм документов, используемых при учете налогоплательщиков при выполнении соглашений о разделе продукции, а также особенностей учета иностранных организаций, выступающих в качестве инвестора по соглашению о разделе продукции или оператора соглашения" (зарегистрирован Министерством юстиции Российской Федерации 1 апреля 2004 г., регистрационный номер 5699; "Российская газета", 2004, N 71).
Для индивидуального предпринимателя - указывается ИНН в соответствии со Свидетельством о постановке на учет в налоговом органе физического лица по месту жительства на территории Российской Федерации по форме N 12-2-4, утвержденной приказом МНС России от 27 ноября 1998 г. N ГБ-3-12/309, или со Свидетельством о постановке на учет в налоговом органе физического лица по месту жительства на территории Российской Федерации по форме N 09-2-2, утвержденной приказом МНС России от 3 марта 2004 г. N БГ-3-09/178, или согласно Свидетельству о постановке на учет физического лица в налоговом органе на территории Российской Федерации по форме N 2-1-Учет, утвержденной приказом ФНС России от 1 декабря 2006 г. N САЭ-3-09/826@, или согласно Свидетельству о постановке на учет физического лица в налоговом органе по форме N 2-1-Учет, утвержденной приказом ФНС России от 11 августа 2011 г. N ЯК-7-6/488@.
2) номер корректировки.
При представлении в налоговый орган первичной декларации по реквизиту "номер корректировки" проставляется "0--", при представлении уточненной декларации указывается номер корректировки (например, "1--", "2--" и т.д.).
При обнаружении налогоплательщиком в поданной им в налоговый орган налоговой декларации факта неотражения или неполноты отражения сведений, а также ошибок, приводящих к занижению суммы налога, подлежащей уплате, налогоплательщик обязан внести необходимые изменения в налоговую декларацию и представить в налоговый орган уточненную налоговую декларацию.
При обнаружении налогоплательщиком в поданной им в налоговый орган налоговой декларации недостоверных сведений, а также ошибок, не приводящих к занижению суммы налога, подлежащей уплате, налогоплательщик вправе внести необходимые изменения в налоговую декларацию и представить в налоговый орган уточненную налоговую декларацию.
Налогоплательщик вправе провести перерасчет налоговой базы и суммы налога за налоговый период, в котором выявлены ошибки (искажения), относящиеся к прошлым налоговым периодам, также и в тех случаях, когда допущенные ошибки (искажения) привели к излишней уплате налога.
Уточненная декларация представляется в налоговый орган по форме, действовавшей в налоговый период, за который вносятся соответствующие изменения.
При перерасчете налоговой базы и суммы налога не учитываются результаты налоговых проверок, проведенных налоговым органом за тот налоговый период, по которому производится перерасчет налоговой базы и суммы налога.
В случае невозможности определения периода совершения ошибок (искажений) перерасчет налоговой базы и суммы налога производится за налоговый период, в котором выявлены ошибки (искажения);
3) налоговый период, за который представляется декларация.
Коды, определяющие налоговый период, приведены в Приложении N 1 к настоящему Порядку;
4) отчетный год, за который представляется декларация;
5) код налогового органа, в который представляется декларация согласно документам о постановке на учет в налоговом органе, приведенным в подпункте 1 пункта 3.2 настоящего Порядка.
6) коды представления налоговой декларации по земельному налогу приведены в Приложении N 3 к настоящему Порядку;
7) полное наименование организации, соответствующее наименованию, указанному в ее учредительных документах (при наличии в наименовании латинской транскрипции таковая указывается), либо построчно фамилия, имя, отчество индивидуального предпринимателя;
8) код вида экономической деятельности налогоплательщика согласно Общероссийскому классификатору видов экономической деятельности ОК 029-2001 (ОКВЭД);
9) номер контактного телефона налогоплательщика;
10) количество страниц, на которых составлена декларация;
11) количество листов подтверждающих документов или их копий, включая документы или их копии, подтверждающие полномочия представителя налогоплательщика (в случае представления декларации представителем налогоплательщика), приложенных к декларации.
3.3. В разделе Титульного листа "Достоверность и полноту сведений, указанных в настоящей декларации, подтверждаю" указывается:
1) в случае подтверждения достоверности и полноты сведений в декларации руководителем организации-налогоплательщика или индивидуальным предпринимателем-налогоплательщиком проставляется "1"; в случае подтверждения достоверности и полноты сведений представителем налогоплательщика проставляется "2";
2) при представлении декларации налогоплательщиком по строке "фамилия, имя, отчество полностью" указываются построчно полностью фамилия, имя, отчество руководителя организации или индивидуального предпринимателя. Проставляется личная подпись руководителя организации, заверяемая печатью организации, либо личная подпись индивидуального предпринимателя и дата подписания;
3) при представлении декларации представителем налогоплательщика - физическим лицом по строке "фамилия, имя, отчество полностью" указываются построчно полностью фамилия, имя, отчество представителя налогоплательщика. Проставляется личная подпись представителя налогоплательщика, дата подписания;
4) при представлении декларации представителем налогоплательщика - организацией по строке "фамилия, имя, отчество полностью" указываются построчно полностью фамилия, имя, отчество физического лица, уполномоченного в соответствии с документом, подтверждающим полномочия представителя налогоплательщика - организации, удостоверять достоверность и полноту сведений, указанных в декларации.
По строке "наименование организации-представителя налогоплательщика" указывается наименование организации - представителя налогоплательщика. Проставляется подпись лица, сведения о котором указаны по строке "фамилия, имя, отчество полностью", заверяемая печатью юридического лица - представителя налогоплательщика, и дата подписания.
Подпись руководителя организации, индивидуального предпринимателя либо их представителей и дата подписания проставляются также в разделах 1-2 декларации, включая приложения к декларации, по строке "Достоверность и полноту сведений, указанных на данной странице, подтверждаю";
5) по строке "Наименование документа, подтверждающего полномочия представителя" указывается вид документа, подтверждающего полномочия представителя налогоплательщика.
3.4. Раздел "Заполняется работником налогового органа" содержит сведения о представлении декларации:
1) способ представления декларации - указывается код согласно Приложению N 4 к настоящему Порядку;
2) количество страниц декларации;
3) количество листов подтверждающих документов или их копий, приложенных к декларации;
4) дата представления декларации;
5) номер, под которым зарегистрирована декларация;
6) фамилия и инициалы имени и отчества работника налогового органа, принявшего декларацию;
7) подпись работника налогового органа, принявшего декларацию.
4.1. Раздел 1 декларации заполняется налогоплательщиком по всем земельным участкам, находящимся в пределах соответствующих муниципальных образований (долям земельных участков, находящихся в границах соответствующих муниципальных образований (городов федерального значения Москвы или Санкт-Петербурга), долям в праве на земельный участок).
4.2. В соответствующем отведенном поле указывается наименование соглашения о разделе продукции (для участков недр, предоставленных в пользование на условиях соглашения о разделе продукции (СРП).
4.3. В каждом блоке строк 010 - 040 Раздела 1 указывается:
1) по строке 010 - код бюджетной классификации Российской Федерации (далее - КБК) в соответствии с нормативными правовыми актами о бюджетной классификации, по которому подлежит уплате сумма земельного налога;
2) по строке 020 - код ОКТМО, по которому подлежит уплате сумма земельного налога.
Не допускается указывать коды ОКТМО субъектов Российской Федерации, их районов, сельских администраций, сельсоветов, округов и т.п.;
3) по строке 021 - исчисленная сумма земельного налога, подлежащая уплате в бюджет за налоговый период по данным налогоплательщика, исчисленная по месту нахождения земельного участка (доли земельного участка) по соответствующим кодам КБК и ОКТМО.
Значение по строке 021 с соответствующими кодами КБК и ОКТМО определяется как сумма между исчисленными суммами земельного налога, подлежащими уплате в бюджет, указанными по строке 280 всех представленных Разделов 2 с соответствующими кодами КБК и ОКТМО;
4) по строке 023 - сумма авансового платежа по земельному налогу, подлежащая уплате в бюджет за первый квартал текущего года.
Сумма авансового платежа по земельному налогу по истечении первого, второго и третьего квартала текущего налогового периода исчисляется как одна четвертая соответствующей налоговой ставки процентной доли кадастровой стоимости земельного участка по состоянию на 1 января года, являющегося налоговым периодом (пункт 6 статьи 396 Налогового кодекса).
В отношении земельного участка, образованного в течение налогового периода, сумма авансового платежа по земельному налогу по истечении первого, второго и третьего квартала текущего налогового периода исчисляется как одна четвертая соответствующей налоговой ставки процентной доли кадастровой стоимости земельного участка по состоянию на дату постановки такого земельного участка на кадастровый учет;
5) по строке 025 - сумма авансового платежа по земельному налогу, подлежащая уплате в бюджет за второй квартал текущего года;
6) по строке 027 - сумма авансового платежа по земельному налогу, подлежащая уплате в бюджет за третий квартал текущего года;
7) по строке 030 - сумма земельного налога, подлежащая уплате в бюджет, по данным налогоплательщика по соответствующим кодам КБК и ОКТМО.
Значение по строке 030 с соответствующими кодами КБК и ОКТМО определяется как разница между исчисленной суммой земельного налога, подлежащей уплате в бюджет за налоговый период, указанной по строке 021 и суммами авансовых платежей по земельному налогу, подлежащими уплате в бюджет в течение налогового периода, указанными по строкам 023, 025 и 027 с соответствующими кодами КБК и ОКТМО.
В случае, если полученное значение отрицательно, то по строке 030 ставится прочерк;
8) по строке 040 - сумма земельного налога, исчисленная к уменьшению по итогам налогового периода, определяемая как разница между исчисленной суммой земельного налога, подлежащей уплате в бюджет за налоговый период, указанной по строке 021 и суммами авансовых платежей по земельному налогу, подлежащими уплате в бюджет в течение налогового периода, указанными по строкам 023, 025 и 027 с соответствующими кодами КБК и ОКТМО.
В случае, если полученное значение отрицательно, то по строке 040 указывается данное значение без знака "-", а если положительно, то по строке 040 ставится прочерк.
4.4. Сведения, указанные в Разделе 1 декларации, в строке "Достоверность и полноту сведений, указанных на данной странице, подтверждаю:" для организации подтверждаются подписью руководителя организации или представителя, для индивидуальных предпринимателей - подписью индивидуального предпринимателя или его представителя. При этом проставляется дата подписания.
5.1. Раздел 2 заполняется отдельно по каждому земельному участку (доле земельного участка, расположенного в границах соответствующего муниципального образования (городов федерального значения Москвы или Санкт-Петербурга), доле в праве на земельный участок), принадлежащему на праве собственности, праве постоянного (бессрочного) пользования или праве пожизненного наследуемого владения организации или физическому лицу, являющемуся индивидуальным предпринимателем, в отношении земельных участков (долей земельных участков, расположенных в границах соответствующего муниципального образования (городов федерального значения Москвы или Санкт-Петербурга), доли в праве на земельный участок), используемых (предназначенных для использования) в предпринимательской деятельности.
5.2. В соответствующем отведенном поле указывается кадастровый номер земельного участка.
5.3. По строке 010 указывается КБК, по которому подлежит уплате сумма земельного налога.
5.4. По строке 020 указывается код ОКТМО муниципального образования, на территории которого расположен земельный участок (доля земельного участка) и по которому подлежит уплате сумма земельного налога.
Не допускается указывать коды ОКТМО субъектов Российской Федерации, их районов, сельских администраций, сельсоветов, округов и т.п.
5.5. По строке 030 указывается код категории земель, определяемый в соответствии с Приложением N 5 к настоящему Порядку.
5.6. По строке 040 указывается значение в отношении земельных участков, приобретенных (предоставленных) в собственность физическими и юридическими лицами на условиях осуществления на них жилищного строительства, за исключением индивидуального жилищного строительства, осуществляемого физическими лицами, в течение трехлетнего срока строительства начиная с даты государственной регистрации прав на данные земельные участки вплоть до государственной регистрации прав на построенный объект недвижимости, и превышающего трехлетний срок строительства объекта недвижимости, вплоть до даты государственной регистрации прав на построенный объект недвижимости. Значение, соответствующее сроку строительства объекта недвижимости 3 года, необходимо отметить цифрой 1, а свыше 3 лет - цифрой 2.
5.7. По строке 050 указывается кадастровая стоимость (доля кадастровой стоимости) земельного участка по состоянию на 1 января года, являющегося налоговым периодом.
В отношении земельного участка, образованного в течение налогового периода, налоговая база в данном налогом периоде определяется как его кадастровая стоимость на дату постановки такого земельного участка на кадастровый учет.
В отношении земельного участка, находящегося на территориях нескольких муниципальных образований (на территориях муниципального образования и городов федерального значения Москвы и Санкт-Петербурга), доля кадастровой стоимости земельного участка пропорциональна доле земельного участка, расположенного в границах соответствующего муниципального образования (городов федерального значения Москвы и Санкт-Петербурга).
5.8. По строке 060 указывается доля налогоплательщика в праве на земельный участок (в виде правильной простой дроби). Значение по строке 060 заполняется организациями и физическими лицами, являющимися индивидуальными предпринимателями:
- в отношении земельных участков, находящихся в общей долевой собственности;
- в отношении земельных участков, находящихся в общей совместной собственности.
Данный показатель заполняется также и в том случае, если при приобретении здания, сооружения или другой недвижимости к приобретателю (покупателю) в соответствии с законом или договором перешло право собственности на ту часть земельного участка, которая занята недвижимостью и необходима для ее использования или если приобретателями (покупателями) здания, сооружения или другой недвижимости выступали несколько лиц.
5.9. По строке 070 указывается код налоговой льготы в виде не облагаемой налогом суммы, определяемый в соответствии с Приложением N 6 к настоящему Порядку. Значение по строке 070 заполняется налогоплательщиками, для которых определен размер не облагаемой налогом суммы в соответствии с пунктом 2 статьи 387 Налогового кодекса. Вторая часть показателя по строке с кодом 070 заполняется только в случае, если в первой части показателя указан код льготы 3022100.
Во второй части показателя по строке с кодом 070 последовательно указываются номер, пункт, подпункт статьи нормативного правового акта представительного органа муниципального образования, в соответствии с которым предоставляется соответствующая льгота (для каждой из указанных позиций отведено 4 знакоместа, при этом заполнение второй части показателя осуществляется слева направо, и если реквизит имеет меньше четырех знаков, свободные знакоместа слева от значения заполняются нулями).
Например, если соответствующая льгота установлена подпунктом 15.1 пункта 3 статьи 2, то по строке с кодом 070 указывается:
3 |
0 |
2 |
2 |
1 |
0 |
0 |
/ |
0 |
0 |
0 |
2 |
0 |
0 |
0 |
3 |
1 |
5 |
. |
1 |
5.10. По строке 080 указывается не облагаемая налогом сумма, уменьшающая величину налоговой базы, в соответствии с пунктом 2 статьи 387 Налогового кодекса.
5.11. По строке 090 указывается код налоговой льготы в виде не облагаемой налогом суммы, определяемый в соответствии с Приложением N 6 к настоящему Порядку. Значение по строке 090 заполняется налогоплательщиками, для которых определен размер не облагаемой налогом суммы в соответствии с пунктом 5 статьи 391 Налогового кодекса.
5.12. По строке 100 указывается не облагаемая налогом сумма, уменьшающая величину налоговой базы, в соответствии с пунктом 5 статьи 391 Налогового кодекса.
Если размер не облагаемой налогом суммы, указанной по строке 080 либо по строке 100, или сумма значений показателей, указанных по строкам 080 и 100, превышает размер налоговой базы, определенной в отношении земельного участка, налоговая база принимается равной нулю и в ячейках по всей длине показателя по строке 130 ставится прочерк.
5.13. По строке 110 указывается код налоговой льготы в виде доли необлагаемой площади земельного участка, предоставленной в виде необлагаемой площади земельного участка в соответствии с пунктом 2 статьи 387 Налогового кодекса. Код налоговой льготы определяется в соответствии с Приложением N 6 к настоящему Порядку. Вторая часть показателя по строке с кодом 110 заполняется только в случае, если в первой части показателя указан код льготы 3022300. Порядок заполнения второй части показателя аналогичен порядку заполнения строки 070, указанного в пункте 5.9 настоящего Порядка.
5.14. По строке 120 указывается доля необлагаемой площади земельного участка в общей площади земельного участка (в виде правильной простой дроби). Значение по строке 120 заполняется в случае предоставления налогоплательщику льготы в виде доли необлагаемой площади земельного участка, установленной нормативными правовыми актами представительных органов муниципальных образований (законами городов федерального значения Москвы и Санкт-Петербурга) на основании пункта 2 статьи 387 Налогового кодекса.
5.15. По строке 130 указывается налоговая база, определяемая как кадастровая стоимость (доля кадастровой стоимости) земельного участка по состоянию на 1 января года, являющегося налоговым периодом, рассчитанная как:
- разность значений по строке 050 и по строке 080 и (или) по строке 100 при заполнении Раздела 2 организациями и физическими лицами, являющимися индивидуальными предпринимателями, имеющими право на льготу по земельному налогу, установленную в виде не облагаемой налогом суммы в соответствии с пунктом 2 статьи 387 Налогового кодекса нормативными правовыми актами представительных органов муниципальных образований (законами городов федерального значения Москвы и Санкт-Петербурга) и (или) в соответствии с пунктом 5 статьи 391 Налогового кодекса. Показатель строки 130 определяется как:
стр. 130 = стр. 050 - стр. 080;
стр. 130 = стр. 050 - стр. 100;
стр. 130 = стр. 050 - (стр. 080 + стр. 100);
- разность значения по строке 050 и произведения (с округлением до целых единиц) значений по строкам 050, 120 и 190, в случае заполнения Раздела 2 организациями и физическими лицами, являющимися индивидуальными предпринимателями, в отношении доли необлагаемой площади земельного участка. Показатель строки 130 определяется как:
стр. 130 = стр. 050 - (стр. 050 x стр. 120 x (1 - стр. 190));
- разность произведения (с округлением до целых единиц) значений по строкам 050 и 060 и значений по строкам 080 и (или) 100, (120 x 190), в случае заполнения Раздела 2 организациями и физическими лицами, являющимися индивидуальными предпринимателями, в отношении земельных участков, находящихся в общей долевой, общей совместной собственности, а также в случае, если приобретателями (покупателями) здания, сооружения или другой недвижимости выступали несколько лиц. Показатель строки 130 определяется как:
стр. 130 = (стр. 050 x стр. 060) - стр. 080;
стр. 130 = (стр. 050 x стр. 060) - стр. 100;
стр. 130 = (стр. 050 x стр. 060) - (стр. 080 + стр. 100);
стр. 130 = (стр. 050 x стр. 060) - (стр. 050 x стр. 060) x (стр. 120 x (1 - стр. 190)).
5.16. По строке 140 указывается налоговая ставка, применяемая налогоплательщиком в отношении данного земельного участка, установленная нормативными правовыми актами представительных органов муниципальных образований (законами городов федерального значения Москвы и Санкт-Петербурга).
5.17. По строке 150 указывается количество полных месяцев владения земельным участком в течение налогового периода. При этом если возникновение (прекращение) у налогоплательщика права собственности (постоянного (бессрочного) пользования, пожизненного наследуемого владения) на земельный участок (его долю) произошло в течение налогового периода до 15-го числа соответствующего месяца включительно, за полный месяц принимается месяц возникновения указанных прав. Если возникновение (прекращение) указанных прав произошло после 15-го числа соответствующего месяца, за полный месяц принимается месяц прекращения указанных прав.
5.18. По строке 160 указывается коэффициент (Кв), который применяется для исчисления земельного налога в случае правообладания земельным участком в течение неполного налогового периода.
Коэффициент определяется как отношение числа полных месяцев, в течение которых данный земельный участок находился в собственности (постоянном (бессрочном) пользовании, пожизненном наследуемом владении) налогоплательщика (указывается по строке 150) к числу календарных месяцев в налоговом периоде.
При этом значение по строке 160 приводится в десятичных дробях с точностью до десятитысячных долей.
Если права на приобретенный (предоставленный) земельный участок зарегистрированы, например, 12 ноября текущего года, то коэффициент (Кв) определяется как:
Кв = 2 мес.:12 мес. = 0,1667.
По строке 160 указывается "0,1667".
Если права на приобретенный (предоставленный) земельный участок зарегистрированы, например, 17 ноября текущего года, то коэффициент (Кв) определяется как:
Кв = 1 мес.:12 мес. = 0,0833.
По строке 160 указывается "0,0833".
В том случае, если земельный участок, находящийся в собственности (постоянном (бессрочном) пользовании, пожизненном наследуемом владении), использовался в течение всего налогового периода, то по строке 150 указывается "12", а по строке 160 указывается "1,0---".
5.19. По строке 170 указывается сумма исчисленного земельного налога за налоговый период, рассчитанная как произведение налоговой базы, указанной по строке 130, налоговой ставки, указанной по строке 140, и коэффициента (Кв), указанного по строке 160, деленное на сто. Показатель строки 170 определяется как:
стр. 170 = (стр. 130 х стр. 140 х стр. 160):100.
Если декларация представляется в отношении земельных участков, приобретенных (предоставленных) в собственность физическими и юридическими лицами на условиях осуществления на них жилищного строительства, за исключением индивидуального жилищного строительства, осуществляемого физическими лицами, то по строке с кодом 170 отражается исчисленная сумма земельного налога, которая определяется как произведение значений по строкам 130, 140 и 160, деленное на сто, и коэффициента 2, если по строке 040 соответствующая ячейка отмечена значением "1", или коэффициента 4, если по строке 040 соответствующая ячейка отмечена значением "2". Показатель строки 170 определяется как:
стр. 170 = ((стр. 130 х стр. 140 х стр. 160):100) х 2;
стр. 170 = ((стр. 130 х стр. 140 х стр. 160):100) х 4.
5.20. По строке 180 указывается количество полных месяцев использования налогоплательщиком налоговой льготы.
5.21. По строке 190 указывается коэффициент (Кл), который определяется как отношение числа полных месяцев, в течение которых отсутствует налоговая льгота, к числу календарных месяцев в налоговом периоде. При этом месяц возникновения права на налоговую льготу, а также месяц прекращения указанного права принимается за полный месяц.
Значение по строке 190 приводится в десятичных дробях с точностью до десятитысячных долей.
Если у налогоплательщика возникло право на льготу, например, 1 июня текущего года, то коэффициент (Кл) определяется как:
Кл = 5 мес.:12 мес. = 0,4167.
В данном случае по строке 190 указывается "0,4167".
В случае, если в течение всего налогового периода у налогоплательщика не возникало право на налоговую льготу, то по строке 180 указываются "--", а по строке 190 указывается "1,0---".
5.22. По строке 200 указывается код налоговой льготы в виде освобождения от налогообложения, предоставленной в соответствии с пунктом 2 статьи 387 Налогового кодекса. Код налоговой льготы определяется согласно Приложению N 6 к настоящему Порядку. Вторая часть показателя по строке с кодом 200 заполняется только в случае, если в первой части показателя указан код льготы 3022400. Порядок заполнения второй части показателя аналогичен порядку заполнения строки 070, указанного в пункте 5.9 настоящего Порядка.
5.23. По строке 210 указывается сумма налоговой льготы, определяемая с учетом коэффициента (Кл), значение которого указывается по строке 190, налогоплательщиками, имеющими право на льготу, установленную в виде освобождения от налогообложения в соответствии с пунктом 2 статьи 387 Налогового кодекса. Показатель по строке 210 определяется как:
стр. 210 = стр. 170 x (1 - стр. 190).
5.24. По строке 220 указывается код налоговой льготы в виде освобождения от налогообложения, предоставленной в соответствии со статьей 395 и статьей 7 Налогового кодекса. Код налоговой льготы определяется согласно Приложению N 6 к настоящему Порядку.
5.25. По строке 230 указывается сумма налоговой льготы, определяемая с учетом коэффициента (Кл), значение которого указано по строке 190, налогоплательщиками, имеющими право на льготу, установленную в виде освобождения от налогообложения в соответствии со статьей 395 и статьей 7 Налогового кодекса. Показатель по строке 230 определяется как:
стр. 230 = стр. 170 x (1 - стр. 190).
5.26. По строке 240 указывается код налоговой льготы в виде уменьшения суммы земельного налога. Строка 240 заполняется в случае установления нормативными правовыми актами представительных органов муниципальных образований (законами городов федерального значения Москвы и Санкт-Петербурга) для данной категории налогоплательщиков налоговой льготы (по пункту 2 статьи 387 Налогового кодекса). Код налоговой льготы определяется в соответствии с Приложением N 6 к настоящему Порядку. Вторая часть показателя по строке с кодом 240 заполняется только в случае, если в первой части показателя указан код льготы 3022200. Порядок заполнения второй части показателя аналогичен порядку заполнения строки 070, указанного в пункте 5.9 настоящего Порядка.
5.27. По строке 250 указывается сумма налоговой льготы.
Строка 250 заполняется в случае установления нормативными правовыми актами представительных органов муниципальных образований (законами городов федерального значения Москвы и Санкт-Петербурга) для данной категории налогоплательщиков налоговой льготы, уменьшающей исчисленную сумму земельного налога (по пункту 2 статьи 387 Налогового кодекса).
При установлении налоговой льготы, уменьшающей исчисленную сумму земельного налога в процентах (например, исчисленная сумма земельного налога уменьшается на 50%), сумма налоговой льготы рассчитывается как произведение значения, указанного по строке 170 и процента, на который уменьшается исчисленная сумма земельного налога, деленное на сто. Показатель строки 250 определяется как:
стр. 250 = стр. 170 x 50:100.
5.28. По строке 260 указывается код налоговой льготы в виде снижения налоговой ставки. Строка 260 заполняется в случае установления нормативными правовыми актами представительных органов муниципальных образований (законами городов федерального значения Москвы и Санкт-Петербурга) для данной категории налогоплательщиков налоговой льготы (по пункту 2 статьи 387 Налогового кодекса). Код налоговой льготы определяется в соответствии с Приложением N 6 к настоящему Порядку. Вторая часть показателя по строке с кодом 260 заполняется только в случае, если в первой части показателя указан код льготы 3022500. Порядок заполнения второй части показателя аналогичен порядку заполнения строки 070, указанного в пункте 5.9 настоящего Порядка.
5.29. По строке 270 указывается сумма налоговой льготы.
Строка 270 заполняется в случае установления нормативными правовыми актами представительных органов муниципальных образований (законами городов федерального значения Москвы и Санкт-Петербурга) для данной категории налогоплательщиков налоговой льготы в виде снижения налоговой ставки (по пункту 2 статьи 387 Налогового кодекса).
При установлении налоговой льготы в виде снижения ставки налога сумма налоговой льготы исчисляется как произведение значения, указанного по строке 130, и разницы значений полной ставки налога и пониженной ставки налога. Показатель строки 270 определяется как:
стр. 270 = стр. 130 x (налоговая ставка - пониженная ставка):100.
5.30. По строке 280 указывается исчисленная сумма земельного налога, подлежащая уплате в бюджет за налоговый период, рассчитанная как:
- разность значений по строке 170 и значения по строке 250 при заполнении Раздела 2 организациями и физическими лицами, являющимися индивидуальными предпринимателями, имеющими право на льготы по земельному налогу в виде уменьшения суммы налога. Показатель строки 280 определяется как:
стр. 280 = стр. 170 - стр. 250;
- разность значений по строке 170 и значения по строке 270 при заполнении Раздела 2 организациями и физическими лицами, являющимися индивидуальными предпринимателями, имеющими право на льготы по земельному налогу в виде снижения налоговой ставки. Показатель строки 280 определяется как:
стр. 280 = стр. 170 - стр. 270;
- разность значений по строке 170 и по строке 210 или по строке 230 при заполнении Раздела 2 организациями и физическими лицами, являющимися индивидуальными предпринимателями, имеющими право на налоговые льготы по земельному налогу, установленные в соответствии с пунктом 2 статьи 387 Налогового кодекса нормативными правовыми актами представительных органов муниципальных образований (законами городов федерального значения Москвы и Санкт-Петербурга) и в соответствии со статьей 395 и статьей 7 Налогового кодекса в виде полного освобождения от налогообложения, т.е. (170-210) или (170-230). Показатель строки 280 определяется как:
стр. 280 = стр. 170 - стр. 210;
стр. 280 = стр. 170 - стр. 230.
______________________________
* Справочно: приказы ФНС России от 01.12.2006 N САЭ-3-09/826@, от 16.07.2008 N ММ-3-6/314@, от 15.02.2010 N ММ-7-6/54@ утратили силу согласно пункту 4 приказа ФНС России от 11.08.2011 N ЯК-7-6/488@ (зарегистрирован Минюстом России 14.09.2011 N 21794)
Код |
Наименование |
34 |
Календарный год |
50 |
Последний налоговый период при реорганизации (ликвидации) организации (при прекращении деятельности в качестве индивидуального предпринимателя) |
Код |
Наименование |
1 |
Преобразование |
2 |
Слияние |
3 |
Разделение |
5 |
Присоединение |
6 |
Разделение с одновременным присоединением |
0 |
Ликвидация |
Код |
Наименование |
213 |
По месту учета в качестве крупнейшего налогоплательщика |
216 |
По месту учета правопреемника, являющегося крупнейшим налогоплательщиком |
270 |
По месту нахождения земельного участка (доли земельного участка) |
250 |
По месту нахождения участка недр, предоставленного на условиях СРП |
251 |
По месту нахождения организации-инвестора СРП, если участок недр расположен на континентальном шельфе Российской Федерации и (или) в пределах исключительной экономической зоны Российской Федерации |
Код |
Наименование |
01 |
На бумажном носителе (по почте) |
02 |
На бумажном носителе (лично) |
03 |
На бумажном носителе с дублированием на съемном носителе (лично) |
04 |
По телекоммуникационным каналам связи с ЭЦП |
05 |
Другое |
08 |
На бумажном носителе с дублированием на съемном носителе (по почте) |
09 |
На бумажном носителе с использованием штрих-кода (лично) |
10 |
На бумажном носителе с использованием штрих-кода (по почте) |
Код |
Наименование категории земли |
|
| 003001000000 | ЗЕМЛИ СЕЛЬСКОХОЗЯЙСТВЕННОГО НАЗНАЧЕНИЯ | |
| 003001000010 | Сельскохозяйственные угодья | |
| 003001000020 | Земли, занятые внутрихозяйственными дорогами, коммуникациями, лесными насаждениями, предназначенными для обеспечения защиты земель от воздействия негативных (вредных) природных, антропогенных и техногенных явлений, водными объектами, а также занятые зданиями, строениями, сооружениями, используемыми для производства, хранения и переработки сельскохозяйственной продукции | |
| 003001000030 | Прочие земли сельскохозяйственного назначения | |
| 003002000000 | ЗЕМЛИ НАСЕЛЕННЫХ ПУНКТОВ | |
| 003002000010 | Земли в пределах населенных пунктов, отнесенные к территориальным зонам сельскохозяйственного использования | |
| 003002000020 | Земельные участки, занятые жилищным фондом и объектами инженерной инфраструктуры жилищно-коммунального комплекса | |
| 003002000030 | Земельные участки, предоставленные для жилищного строительства | |
| 003002000040 | Земельные участки, приобретенные в собственность юридическими и физическими лицами на условиях осуществления на них жилищного строительства (за исключением индивидуального жилищного строительства) | |
| 003002000050 | Земельные участки, приобретенные в собственность физическими лицами на условиях осуществления на них индивидуального жилищного строительства | |
| 003002000060 | Земельные участки, предоставленные для ведения личного подсобного хозяйства, садоводства и огородничества или животноводства, а также дачного хозяйства | |
| 003002000070 | Земельные участки, предоставленные юридическим лицам для ведения садоводства и огородничества или животноводства, а также дачного хозяйства | |
| 003002000080 | Земельные участки, предоставленные физическим лицам для личного подсобного хозяйства, садоводства и огородничества или животноводства, а также дачного хозяйства | |
| 003002000090 | Земли в пределах населенных пунктов, отнесенные к производственным территориальным зонам и зонам инженерных и транспортных инфраструктур | |
| 003002000100 | Прочие земельные участки | |
| 003003000000 | ЗЕМЛИ ПРОМЫШЛЕННОСТИ, ЭНЕРГЕТИКИ, ТРАНСПОРТА, СВЯЗИ, РАДИОВЕЩАНИЯ, ТЕЛЕВИДЕНИЯ, ИНФОРМАТИКИ, ЗЕМЛИ ДЛЯ ОБЕСПЕЧЕНИЯ КОСМИЧЕСКОЙ ДЕЯТЕЛЬНОСТИ, ЗЕМЛИ ОБОРОНЫ, БЕЗОПАСНОСТИ И ЗЕМЛИ ИНОГО СПЕЦИАЛЬНОГО НАЗНАЧЕНИЯ | |
| 003003000010 | Земли промышленности | |
| 003003000020 | Земли энергетики | |
| 003003000030 | Земли транспорта | |
| 003003000040 | Земли связи, радиовещания, телевидения, информатики | |
| 003003000050 | Прочие земли | |
| 003003000060 | Земли обороны | |
| 003003000070 | Земли безопасности | |
| 003003000080 | Земли иного специального назначения | |
| 003004000000 | ЗЕМЛИ ОСОБО ОХРАНЯЕМЫХ ТЕРРИТОРИЙ И ОБЪЕКТОВ | |
| 003005000000 | ЗЕМЛИ ЛЕСНОГО ФОНДА | |
| 003006000000 | ЗЕМЛИ ВОДНОГО ФОНДА | |
| 003007000000 | ЗЕМЛИ ЗАПАСА | |
| 003008000000 | Прочие земли | |
Коды налоговых льгот |
Наименование льготы |
Основание |
| 3021000 | НАЛОГОВЫЕ ЛЬГОТЫ, ПРЕДОСТАВЛЯЕМЫЕ НА ФЕДЕРАЛЬНОМ УРОВНЕ | Глава 31 "Земельный налог" Налогового кодекса |
| 3021100 | НАЛОГОВЫЕ ЛЬГОТЫ, ПРЕДУСМАТРИВАЮЩИЕ ОСВОБОЖДЕНИЕ ОТ НАЛОГООБЛОЖЕНИЯ | Статья 395 Налогового кодекса |
| 3021110 | Организации и учреждения уголовно-исполнительной системы Министерства юстиции Российской Федерации - в отношении земельных участков, предоставленных для непосредственного выполнения возложенных на эти организации и учреждения функций | Пункт 1 статьи 395 Налогового кодекса |
| 3021120 | Организации - в отношении земельных участков, занятых государственными автомобильными дорогами общего пользования | Пункт 2 статьи 395 Налогового кодекса |
| 3021160 | Религиозные организации - в отношении принадлежащих им земельных участков, на которых расположены здания, строения и сооружения религиозного и благотворительного назначения | Пункт 4 статьи 395 Налогового кодекса |
| 3021170 | Общероссийские общественные организации инвалидов (в том числе созданные как союзы общественных организаций инвалидов), среди членов которых инвалиды и их законные представители составляют не менее 80 процентов, - в отношении земельных участков, используемых ими для осуществления уставной деятельности | Абзац 1 пункта 5 статьи 395 Налогового кодекса |
| 3021180 | Организации, уставный капитал которых полностью состоит из вкладов указанных общероссийских общественных организаций инвалидов, если среднесписочная численность инвалидов среди их работников составляет не менее 50 процентов, а их доля в фонде оплаты труда - не менее 25 процентов, - в отношении земельных участков, используемых ими для производства и (или) реализации товаров (за исключением подакцизных товаров, минерального сырья и иных полезных ископаемых, а также иных товаров по перечню, утверждаемому Правительством Российской Федерации по согласованию с общероссийскими общественными организациями инвалидов), работ и услуг (за исключением брокерских и иных посреднических услуг) | Абзац 2 пункта 5 статьи 395 Налогового кодекса |
| 3021190 | Учреждения, единственными собственниками имущества которых являются указанные общероссийские общественные организации инвалидов, - в отношении земельных участков, используемых ими для достижения образовательных, культурных, лечебно-оздоровительных, физкультурно-спортивных, научных, информационных и иных целей социальной защиты и реабилитации инвалидов, а также для оказания правовой и иной помощи инвалидам, детям-инвалидам и их родителям | Абзац 3 пункта 5 статьи 395 Налогового кодекса |
| 3021191 | Организации народных художественных промыслов - в отношении земельных участков, находящихся в местах традиционного бытования народных художественных промыслов и используемых для производства и реализации изделий народных художественных промыслов | Пункт 6 статьи 395 Налогового кодекса |
| 3021192 | Физические лица, относящиеся к коренным малочисленным народам Севера, Сибири и Дальнего Востока Российской Федерации, а также общины таких народов - в отношении земельных участков, используемых для сохранения и развития их традиционного образа жизни, хозяйствования и промыслов | Пункт 7 статьи 395 Налогового кодекса |
| 3021194 | Организации - резиденты особой экономической зоны - в отношении земельных участков, расположенных на территории особой экономической зоны, сроком на пять лет с момента возникновения права собственности на каждый земельный участок | Пункт 9 статьи 395 Налогового кодекса |
| 3021195 | Организации, признаваемые управляющими компаниями в соответствии с Федеральным законом от 28 сентября 2010 г. N 244-ФЗ "Об инновационном центре "Сколково" (Собрание законодательства Российской Федерации, 2010, N 40, ст. 4970; N 52, ст. 7000; 2011, N 29, ст. 4291, ст. 4300), - в отношении земельных участков, предоставленных для непосредственного выполнения возложенных на эти организации функций в соответствии с указанным Федеральным законом | Пункт 10 статьи 395 Налогового кодекса |
| 3021200 | НАЛОГОВЫЕ ЛЬГОТЫ, УМЕНЬШАЮЩИЕ ВЕЛИЧИНУ НАЛОГОВОЙ БАЗЫ, ПРЕДОСТАВЛЕННЫЕ В ВИДЕ НЕ ОБЛАГАЕМОЙ НАЛОГОМ СУММЫ | Пункт 5 статьи 391 Налогового кодекса |
| 3021210 | Герои Советского Союза, Герои Российской Федерации, полные кавалеры ордена Славы | Подпункт 1 пункта 5 статьи 391 Налогового кодекса |
| 3021220 | Инвалиды, имеющие I группу инвалидности, а также лица, имеющие II группу инвалидности, установленную до 1 января 2004 года | Подпункт 2 пункта 5 статьи 391 Налогового кодекса |
| 3021230 | Инвалиды с детства | Подпункт 3 пункта 5 статьи 391 Налогового кодекса |
| 3021240 | Ветераны и инвалиды Великой Отечественной войны, а также ветераны и инвалиды боевых действий | Подпункт 4 пункта 5 статьи 391 Налогового кодекса |
| 3021250 | Физические лица, имеющие право на получение социальной поддержки в соответствии с Законом Российской Федерации от 15 мая 1991 г. N 1244-1 "О социальной защите граждан, подвергшихся воздействию катастрофы на Чернобыльской АЭС" (в редакции Закона Российской Федерации от 18 июня 1992 г. N 3061-1) (Ведомости Съезда народных депутатов и Верховного Совета РСФСР, 1991, N 21, ст. 699; Ведомости Съезда народных депутатов и Верховного Совета Российской Федерации, 1992, N 32, ст. 1861), в соответствии с Федеральным законом от 26 ноября 1998 г. N 175-ФЗ "О социальной защите граждан Российской Федерации, подвергшихся воздействию радиации вследствие аварии в 1957 году на производственном объединении "Маяк" и сбросов радиоактивных отходов в реку Теча" (Собрание законодательства Российской Федерации, 1998, N 48, ст. 5850; 2000, N 33, ст. 3348; 2004, N 35, ст. 3607; 2008, N 30, ст. 3616; 2011, N 1, ст. 26) и в соответствии с Федеральным законом от 10 января 2002 г. N 2-ФЗ "О социальных гарантиях гражданам, подвергшимся радиационному воздействию вследствие ядерных испытаний на Семипалатинском полигоне" (Собрание законодательства Российской Федерации, 2002, N 2, ст. 128; 2004, N 12, ст. 1035; N 35, ст. 3607; 2008, N 9, ст. 817, N 29, ст. 3410, N 30, ст. 3616, N 52, ст. 6224, ст. 6236; 2009, N 18, ст. 2152, N 30, ст. 3739, N 52, ст. 6452) | Подпункт 5 пункта 5 статьи 391 Налогового кодекса |
| 3021260 | Физические лица, принимавшие в составе подразделений особого риска непосредственное участие в испытаниях ядерного и термоядерного оружия, ликвидации аварий ядерных установок на средствах вооружения и военных объектах | Подпункт 6 пункта 5 статьи 391 Налогового кодекса |
| 3021270 | Физические лица, получившие или перенесшие лучевую болезнь или ставшие инвалидами в результате испытаний, учений и иных работ, связанных с любыми видами ядерных установок, включая ядерное оружие и космическую технику | Подпункт 7 пункта 5 статьи 391 Налогового кодекса |
| 3022000 | ЛЬГОТЫ ПО ЗЕМЕЛЬНОМУ НАЛОГУ, УСТАНАВЛИВАЕМЫЕ НОРМАТИВНЫМИ ПРАВОВЫМИ АКТАМИ ПРЕДСТАВИТЕЛЬНЫХ ОРГАНОВ МУНИЦИПАЛЬНЫХ ОБРАЗОВАНИЙ (ЗАКОНАМИ ГОРОДОВ ФЕДЕРАЛЬНОГО ЗНАЧЕНИЯ МОСКВЫ И САНКТ-ПЕТЕРБУРГА) | Пункт 2 статьи 387 Налогового кодекса |
| 3022100 | Льготы по земельному налогу, предоставляемые в виде не облагаемой налогом суммы | Пункт 2 статьи 387 Налогового кодекса |
| 3022200 | Льготы по земельному налогу, уменьшающие исчисленную сумму налога | Пункт 2 статьи 387 Налогового кодекса |
| 3022300 | Льготы по земельному налогу в виде доли необлагаемой площади земельного участка | Пункт 2 статьи 387 Налогового кодекса |
| 3022400 | Льготы по земельному налогу в виде освобождения от налогообложения | Пункт 2 статьи 387 Налогового кодекса |
| 3022500 | Льготы по земельному налогу в виде снижения налоговой ставки | Пункт 2 статьи 387 Налогового кодекса |
| 3029000 | ЛЬГОТЫ (ОСВОБОЖДЕНИЕ) ПО ЗЕМЕЛЬНОМУ НАЛОГУ, ПРЕДУСМОТРЕННЫЕ МЕЖДУНАРОДНЫМИ ДОГОВОРАМИ РОССИЙСКОЙ ФЕДЕРАЦИИ | Статья 7 Налогового кодекса |